Analiza formatos de vértices

Puedes diagnosticar algunos problemas de rendimiento relacionados con los vértices mediante la generación de perfiles de fotogramas. Usa el panel Commands para ver todas las llamadas de dibujo que realiza tu juego en un fotograma determinado y los recuentos de primitivas dibujadas por llamada de dibujo. Esto puede brindar una aproximación de la cantidad total de vértices enviados en un solo fotograma.

Vista de generación de perfiles de fotogramas para una llamada a glDrawElements, en la que se coloca el cursor para obtener detalles en los parámetros de llamada de dibujo
Figura 1: Vista de perfil de fotogramas para una sola llamada a glDrawElements, que muestra 2,718 primitivas de triángulo dibujadas

Compresión de atributos de Vertex

Un problema común que puede enfrentar tu juego es un gran tamaño promedio de vértices. Una gran cantidad de vértices enviados con un tamaño de vértice promedio alto genera un gran ancho de banda de lectura de memoria de vértices cuando lo lee la GPU.

Para observar el formato de vértice de una llamada de dibujo determinada, completa los siguientes pasos:

  1. Selecciona una llamada de interés para dibujar.

    Puede ser una llamada de dibujo típica para la escena, una llamada de dibujo con una gran cantidad de vértices, una llamada de dibujo para un modelo de personaje complejo o algún otro tipo de llamada de dibujo.

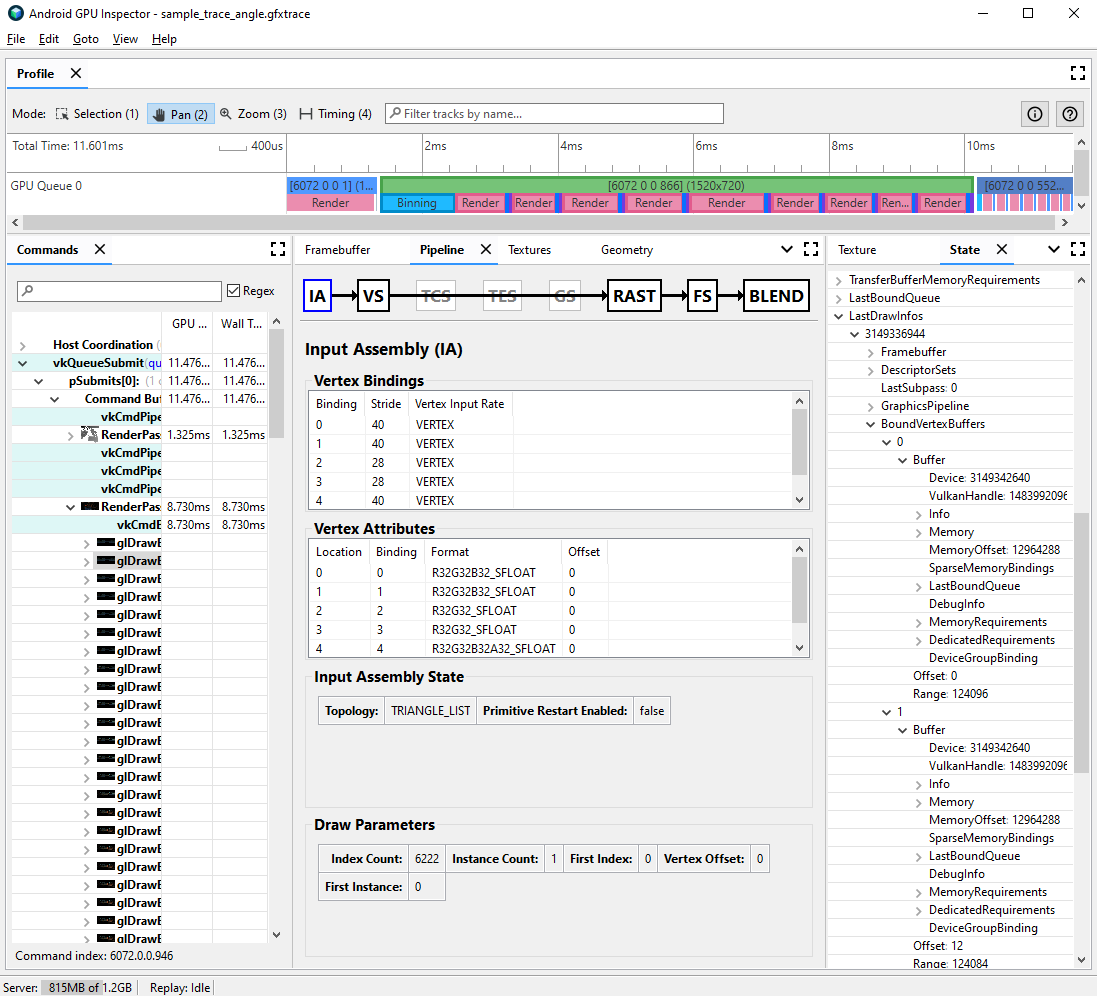
  2. Navega al panel Pipeline y haz clic en IA para el ensamblado de entrada. Esto define el formato de vértice para los vértices que llegan a la GPU.

  3. Observa una serie de atributos y sus formatos; por ejemplo, R32G32B32_SFLOAT es un número de punto flotante de 32 bits firmado de 3 componentes.

Vista de generación de perfiles de fotogramas para el ensamblado de entrada de una llamada de dibujo, con
            atributos de vértice sin comprimir
Figura 2: Conjunto de entrada para una llamada de dibujo con atributos sin comprimir, lo que da como resultado un tamaño de vértice de 56 bytes

Con frecuencia, los atributos de vértices se pueden comprimir con una reducción mínima en la calidad de los modelos dibujados. En particular, te recomendamos lo siguiente:

  • Comprime la posición de los vértices a números de punto flotante de 16 bits de precisión media
  • Compresión de coordenadas de texturas UV en ushorts de números enteros sin firma de 16 bits
  • Comprimir el espacio tangente mediante la codificación de vectores normales, tangentes y binormales mediante cuaterniones

Otros atributos varios también pueden considerarse para tipos de menor precisión según el caso.

División de transmisión de Vertex

También puedes investigar si las transmisiones de atributos de Vertex se dividieron de forma correcta. En las arquitecturas de renderización en mosaico, como las GPU para dispositivos móviles, las posiciones de los vértices se usan por primera vez en un pase de discretización para crear discretizaciones de primitivas procesadas en cada tarjeta. Si los atributos de vértices se intercalan en un solo búfer, todos los datos de vértices se leen en la caché para la discretización, aunque solo se usen las posiciones de vértices.

Para reducir el ancho de banda de la memoria de lectura de vértices y mejorar la eficiencia de la caché y, así, reducir el tiempo dedicado al pase de discretización, los datos de vértices deben dividirse en dos transmisiones separadas: una para las posiciones de vértices y otra para todos los demás atributos de vértices.

Sigue estos pasos para investigar si los atributos de Vertex se dividieron de forma correcta:

  1. Selecciona una llamada de interés y anota el número correspondiente.

    Puede ser una llamada de dibujo típica para la escena, una llamada de dibujo con una gran cantidad de vértices, una llamada de dibujo para un modelo de personaje complejo o algún otro tipo de llamada de dibujo.

  2. Navega al panel Pipeline y haz clic en IA para el ensamblado de entrada. Esto define el formato de vértice para los vértices que llegan a la GPU.

  3. Observa las vinculaciones de tus atributos de vértices; por lo general, estos pueden aumentar de forma lineal (0, 1, 2, 3, etc.), pero no siempre es así. La posición de los vértices suele ser el primer atributo de Vertex que aparece en la lista.

  4. En el panel State, busca el LastDrawInfos y expande el número de llamada de dibujo correspondiente. Luego, expande el objeto BoundVertexBuffers de esta llamada de dibujo.

  5. Observa los búferes de Vertex vinculados durante la llamada de dibujo determinada, con índices que coinciden con las vinculaciones de atributos de Vertex anteriores.

  6. Expande las vinculaciones de los atributos de vértices de tu llamada de dibujo y los búferes.

  7. Observa el VulkanHandle de los búferes, que representan la memoria subyacente de la que provienen los datos de vértices. Si los VulkanHandle son diferentes, esto significa que los atributos se originan de diferentes búferes subyacentes. Si los VulkanHandle son iguales, pero los desplazamientos son grandes (por ejemplo, mayores que 100), es posible que los atributos aún se originen en diferentes subbúferes, pero esto requiere más investigación.

Vista de generación de perfiles de fotogramas para el ensamblaje de entrada de una llamada de dibujo y el estado que muestra el búfer de vértice vinculado
Figura 3: Conjunto de entrada para una llamada de dibujo, con el panel de estado a la derecha que muestra que los atributos en la vinculación 0 y 1, la posición del vértice y la normal, comparten un solo búfer subyacente.

Para obtener más detalles sobre la división de transmisión de vértices y cómo resolverla en varios motores de juegos, consulta nuestra entrada de blog sobre el tema.