Phân tích định dạng đỉnh

Bạn có thể chẩn đoán một số vấn đề có thể xảy ra về hiệu suất liên quan đến đỉnh bằng cách sử dụng tính năng lập hồ sơ khung hình. Sử dụng ngăn Commands (Lệnh) để xem tất cả các lệnh gọi vẽ mà trò chơi của bạn thực hiện trong một khung hình nhất định và số lượng các thành phần cơ bản được vẽ trên mỗi lệnh gọi vẽ. Điều này có thể giúp bạn ước tính tổng số đỉnh được gửi trong một khung hình.

Khung hiển thị lập hồ sơ cho một lệnh gọi glDrawElements, di chuột để biết thông tin chi tiết về các tham số lệnh gọi vẽ
Hình 1. Khung hiển thị lập hồ sơ khung hình cho một lệnh gọi glDrawElements duy nhất, cho thấy 2.718 nguyên hàm tam giác được vẽ

Nén thuộc tính đỉnh

Một vấn đề thường gặp mà trò chơi của bạn có thể gặp phải là kích thước đỉnh trung bình lớn. Một số lượng lớn đỉnh được gửi với kích thước đỉnh trung bình cao sẽ dẫn đến băng thông đọc bộ nhớ đỉnh lớn khi được GPU đọc.

Để quan sát định dạng đỉnh cho một lệnh gọi vẽ nhất định, hãy hoàn tất các bước sau:

  1. Chọn một lệnh gọi vẽ mà bạn quan tâm.

    Đây có thể là một lệnh gọi vẽ thông thường cho cảnh, một lệnh gọi vẽ có số lượng lớn đỉnh, một lệnh gọi vẽ cho một mô hình nhân vật phức tạp hoặc một số loại lệnh gọi vẽ khác.

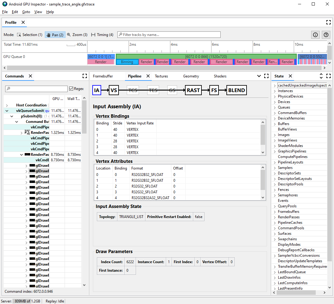
  2. Chuyển đến ngăn Pipeline (Quy trình) rồi nhấp vào IA để lắp ráp đầu vào. Thao tác này xác định định dạng đỉnh cho các đỉnh đi vào GPU.

  3. Quan sát một loạt thuộc tính và định dạng của chúng; ví dụ: R32G32B32_SFLOAT là một số thực có dấu 32 bit gồm 3 thành phần.

Chế độ xem lập hồ sơ khung cho cụm đầu vào của lệnh gọi vẽ, với các thuộc tính đỉnh không nén
Hình 2. Tập hợp đầu vào cho một lệnh gọi vẽ, với các thuộc tính chưa nén dẫn đến kích thước đỉnh là 56 byte

Thông thường, các thuộc tính đỉnh có thể được nén mà không làm giảm chất lượng của các mô hình được vẽ. Cụ thể, bạn nên:

  • Nén vị trí đỉnh thành các giá trị bán chính xác 16 bit
  • Nén toạ độ UV hoạ tiết thành ushort số nguyên không dấu 16 bit
  • Nén không gian tiếp tuyến bằng cách mã hoá các vectơ pháp tuyến, tiếp tuyến và binormal bằng quaternion

Các thuộc tính khác cũng có thể được xem xét cho các loại có độ chính xác thấp hơn tuỳ theo từng trường hợp.

Tách luồng Vertex

Bạn cũng có thể tìm hiểu xem các luồng thuộc tính đỉnh có được phân chia một cách thích hợp hay không. Trên các kiến trúc kết xuất theo ô như GPU di động, vị trí đỉnh được dùng trước tiên trong một lượt phân loại để tạo các ô nguyên thuỷ được xử lý trong mỗi ô. Nếu các thuộc tính đỉnh được đan xen vào một vùng đệm duy nhất, thì tất cả dữ liệu đỉnh sẽ được đọc vào bộ nhớ đệm để phân loại, ngay cả khi chỉ sử dụng vị trí đỉnh.

Để giảm băng thông bộ nhớ đọc đỉnh và cải thiện hiệu suất bộ nhớ đệm, từ đó giảm thời gian dành cho lượt truyền phân loại, dữ liệu đỉnh phải được chia thành hai luồng riêng biệt, một cho vị trí đỉnh và một cho tất cả các thuộc tính đỉnh khác.

Cách kiểm tra xem các thuộc tính đỉnh có được chia tách phù hợp hay không:

  1. Chọn một lệnh gọi vẽ mà bạn quan tâm và ghi lại số lệnh gọi vẽ.

    Đây có thể là một lệnh gọi vẽ thông thường cho cảnh, một lệnh gọi vẽ có số lượng lớn đỉnh, một lệnh gọi vẽ cho một mô hình nhân vật phức tạp hoặc một số loại lệnh gọi vẽ khác.

  2. Chuyển đến ngăn Pipeline (Quy trình) rồi nhấp vào IA để lắp ráp đầu vào. Thao tác này xác định định dạng đỉnh cho các đỉnh đi vào GPU.

  3. Quan sát các liên kết của thuộc tính đỉnh; thông thường, các liên kết này có thể tăng tuyến tính (0, 1, 2, 3, v.v.), nhưng không phải lúc nào cũng như vậy. Vị trí đỉnh thường là thuộc tính đỉnh đầu tiên được liệt kê.

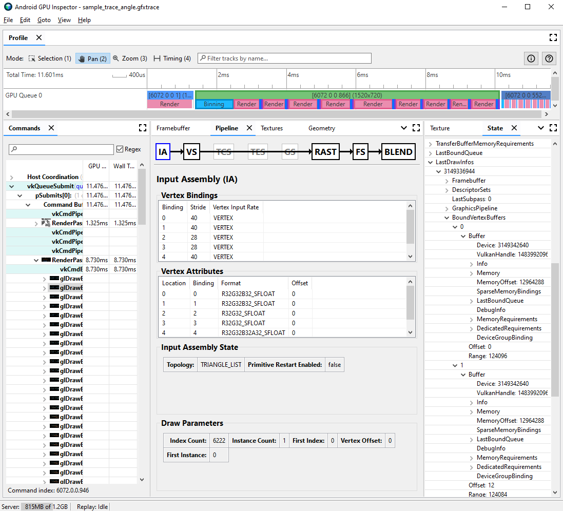
  4. Trong ngăn State (Trạng thái), hãy tìm LastDrawInfos và mở rộng số cuộc gọi vẽ khớp. Sau đó, hãy mở rộng BoundVertexBuffers cho lệnh gọi vẽ này.

  5. Quan sát các vùng đệm đỉnh được liên kết trong lệnh gọi vẽ đã cho, với các chỉ mục khớp với các liên kết thuộc tính đỉnh từ trước đó.

  6. Mở rộng các liên kết cho thuộc tính đỉnh của lệnh gọi vẽ và mở rộng các vùng đệm.

  7. Quan sát VulkanHandle cho các vùng đệm, đại diện cho bộ nhớ cơ bản mà nguồn dữ liệu đỉnh đến từ đó. Nếu VulkanHandle khác nhau, điều này có nghĩa là các thuộc tính bắt nguồn từ các vùng đệm cơ bản khác nhau. Nếu các VulkanHandle giống nhau nhưng độ lệch lớn (ví dụ: lớn hơn 100), thì các thuộc tính vẫn có thể bắt nguồn từ các vùng đệm con khác nhau, nhưng bạn cần điều tra thêm.

Khung hiển thị lập hồ sơ cho trạng thái và tổ hợp đầu vào của lệnh gọi vẽ cho thấy vùng đệm đỉnh được liên kết
Hình 3. Tập hợp đầu vào cho một lệnh gọi vẽ, với bảng điều khiển trạng thái ở bên phải cho thấy rằng các thuộc tính tại liên kết 0 và 1, vị trí đỉnh và vị trí bình thường, dùng chung một vùng đệm cơ bản duy nhất

Để biết thêm thông tin chi tiết về việc phân chia luồng đỉnh và cách giải quyết vấn đề này trên nhiều công cụ phát triển trò chơi, hãy xem bài đăng trên blog của chúng tôi về chủ đề này.