Виджеты коллекций специализируются на отображении множества элементов одного типа, например, коллекций изображений из галереи, статей из новостного приложения или сообщений из коммуникационного приложения. Виджеты коллекций обычно ориентированы на два сценария использования: просмотр коллекции и открытие элемента коллекции в подробном виде. Виджеты коллекций могут прокручиваться вертикально.
Эти виджеты используют RemoteViewsService для отображения коллекций, основанных на удаленных данных, например, от поставщика контента . Виджет отображает данные, используя один из следующих типов представления, известных как представления коллекций :
-
ListView - Представление, отображающее элементы в виде вертикально прокручиваемого списка.
-
GridView - Представление, отображающее элементы в двухмерной прокручиваемой сетке.
-
StackView - Карточка расположена в стопке — что-то вроде ролодекса — где пользователь может перелистнуть лицевую сторону карточки вверх или вниз, чтобы увидеть предыдущую или следующую карточку соответственно.
-
AdapterViewFlipper - Простой
ViewAnimatorс поддержкой адаптера, позволяющий анимировать переходы между двумя или более представлениями. За один раз отображается только один дочерний элемент.
Поскольку эти представления коллекций отображают коллекции, основанные на удаленных данных, они используют Adapter для привязки пользовательского интерфейса к этим данным. Adapter связывает отдельные элементы из набора данных с отдельными объектами View .
Поскольку эти представления коллекций поддерживаются адаптерами, фреймворк Android должен включать дополнительную архитектуру для поддержки их использования в виджетах. В контексте виджета Adapter заменяется RemoteViewsFactory , который представляет собой тонкую обертку над интерфейсом Adapter . При запросе определенного элемента из коллекции RemoteViewsFactory создает и возвращает элемент коллекции в виде объекта RemoteViews . Чтобы включить представление коллекции в свой виджет, реализуйте RemoteViewsService и RemoteViewsFactory .
RemoteViewsService — это сервис, позволяющий удалённому адаптеру запрашивать объекты RemoteViews . RemoteViewsFactory — это интерфейс для адаптера, связывающего представление коллекции (например, ListView , GridView и StackView с базовыми данными для этого представления. Вот пример стандартного кода для реализации этого сервиса и интерфейса из примера StackWidget :
Котлин
class StackWidgetService : RemoteViewsService() { override fun onGetViewFactory(intent: Intent): RemoteViewsFactory { return StackRemoteViewsFactory(this.applicationContext, intent) } } class StackRemoteViewsFactory( private val context: Context, intent: Intent ) : RemoteViewsService.RemoteViewsFactory { // See the RemoteViewsFactory API reference for the full list of methods to // implement. }
Java
public class StackWidgetService extends RemoteViewsService { @Override public RemoteViewsFactory onGetViewFactory(Intent intent) { return new StackRemoteViewsFactory(this.getApplicationContext(), intent); } } class StackRemoteViewsFactory implements RemoteViewsService.RemoteViewsFactory { // See the RemoteViewsFactory API reference for the full list of methods to // implement. }
Пример приложения
Приведенные в этом разделе фрагменты кода также взяты из примера StackWidget :

StackWidget .Этот пример представляет собой стек из десяти элементов, отображающих значения от нуля до девяти. Основные функции виджета следующие:
Пользователь может вертикально переместить верхний элемент виджета, чтобы отобразить следующий или предыдущий элемент. Это встроенная функция
StackView.Без какого-либо взаимодействия с пользователем виджет автоматически последовательно переключается между своими представлениями, как в слайд-шоу. Это происходит благодаря параметру
android:autoAdvanceViewId="@id/stack_view"в файлеres/xml/stackwidgetinfo.xml. Этот параметр применяется к идентификатору представления, который в данном случае является идентификатором представления стека.Если пользователь коснется верхнего элемента, виджет отобразит
Toastсообщение "Touched view n ", где n — индекс (позиция) коснувшегося элемента. Более подробное описание реализации поведения см. в разделе "Добавление поведения к отдельным элементам" .
Реализуйте виджеты с использованием коллекций.
Для реализации виджета с коллекциями выполните следующие действия, аналогичные тем, что используются для реализации любых виджетов , а затем несколько дополнительных шагов: измените манифест, добавьте представление коллекции в макет виджета и измените подкласс AppWidgetProvider .
Манифест для виджетов с коллекциями
Помимо требований, перечисленных в разделе «Объявление виджета в манифесте» , вам необходимо обеспечить возможность привязки виджетов с коллекциями к вашему RemoteViewsService . Для этого объявите службу в файле манифеста с разрешением BIND_REMOTEVIEWS . Это предотвратит свободный доступ других приложений к данным вашего виджета.
Например, при создании виджета, использующего RemoteViewsService для заполнения представления коллекции, запись в манифесте может выглядеть следующим образом:
<service android:name="MyWidgetService"
android:permission="android.permission.BIND_REMOTEVIEWS" />
В этом примере ` android:name="MyWidgetService" относится к вашему подклассу ` RemoteViewsService .
Макет виджетов с коллекциями
Основное требование к XML-файлу макета виджета — наличие одного из представлений коллекций: ListView , GridView , StackView или AdapterViewFlipper . Вот файл widget_layout.xml для примера StackWidget :
<FrameLayout xmlns:android="http://schemas.android.com/apk/res/android"
android:layout_width="match_parent"
android:layout_height="match_parent">
<StackView
android:id="@+id/stack_view"
android:layout_width="match_parent"
android:layout_height="match_parent"
android:gravity="center"
android:loopViews="true" />
<TextView
android:id="@+id/empty_view"
android:layout_width="match_parent"
android:layout_height="match_parent"
android:gravity="center"
android:background="@drawable/widget_item_background"
android:textColor="#ffffff"
android:textStyle="bold"
android:text="@string/empty_view_text"
android:textSize="20sp" />
</FrameLayout>
Обратите внимание, что пустые представления должны быть соседними представлениями коллекции, для которых пустое представление представляет собой пустое состояние.
В дополнение к файлу разметки для всего виджета, создайте еще один файл разметки, определяющий разметку для каждого элемента в коллекции — например, разметку для каждой книги в коллекции книг. В примере StackWidget используется только один файл разметки для каждого элемента, widget_item.xml , поскольку все элементы используют одну и ту же разметку.
Класс AppWidgetProvider для виджетов с коллекциями.
Как и в случае с обычными виджетами, основная часть кода в вашем подклассе AppWidgetProvider обычно находится в onUpdate() . Главное отличие в вашей реализации метода onUpdate() при создании виджета с коллекциями заключается в том, что вам необходимо вызвать setRemoteAdapter() . Это указывает представлению коллекции, откуда получать данные. Затем RemoteViewsService может вернуть вашу реализацию RemoteViewsFactory , и виджет сможет предоставить соответствующие данные. При вызове этого метода передайте Intent, указывающий на вашу реализацию RemoteViewsService и ID виджета, который определяет виджет для обновления.
Например, в примере StackWidget реализован метод обратного вызова onUpdate() для установки RemoteViewsService в качестве удаленного адаптера для коллекции виджетов:
Котлин
override fun onUpdate( context: Context, appWidgetManager: AppWidgetManager, appWidgetIds: IntArray ) { // Update each of the widgets with the remote adapter. appWidgetIds.forEach { appWidgetId -> // Set up the intent that starts the StackViewService, which // provides the views for this collection. val intent = Intent(context, StackWidgetService::class.java).apply { // Add the widget ID to the intent extras. putExtra(AppWidgetManager.EXTRA_APPWIDGET_ID, appWidgetId) data = Uri.parse(toUri(Intent.URI_INTENT_SCHEME)) } // Instantiate the RemoteViews object for the widget layout. val views = RemoteViews(context.packageName, R.layout.widget_layout).apply { // Set up the RemoteViews object to use a RemoteViews adapter. // This adapter connects to a RemoteViewsService through the // specified intent. // This is how you populate the data. setRemoteAdapter(R.id.stack_view, intent) // The empty view is displayed when the collection has no items. // It must be in the same layout used to instantiate the // RemoteViews object. setEmptyView(R.id.stack_view, R.id.empty_view) } // Do additional processing specific to this widget. appWidgetManager.updateAppWidget(appWidgetId, views) } super.onUpdate(context, appWidgetManager, appWidgetIds) }
Java
public void onUpdate(Context context, AppWidgetManager appWidgetManager, int[] appWidgetIds) { // Update each of the widgets with the remote adapter. for (int i = 0; i < appWidgetIds.length; ++i) { // Set up the intent that starts the StackViewService, which // provides the views for this collection. Intent intent = new Intent(context, StackWidgetService.class); // Add the widget ID to the intent extras. intent.putExtra(AppWidgetManager.EXTRA_APPWIDGET_ID, appWidgetIds[i]); intent.setData(Uri.parse(intent.toUri(Intent.URI_INTENT_SCHEME))); // Instantiate the RemoteViews object for the widget layout. RemoteViews views = new RemoteViews(context.getPackageName(), R.layout.widget_layout); // Set up the RemoteViews object to use a RemoteViews adapter. // This adapter connects to a RemoteViewsService through the specified // intent. // This is how you populate the data. views.setRemoteAdapter(R.id.stack_view, intent); // The empty view is displayed when the collection has no items. // It must be in the same layout used to instantiate the RemoteViews // object. views.setEmptyView(R.id.stack_view, R.id.empty_view); // Do additional processing specific to this widget. appWidgetManager.updateAppWidget(appWidgetIds[i], views); } super.onUpdate(context, appWidgetManager, appWidgetIds); }
Сохранение данных
Как описано на этой странице, подкласс RemoteViewsService предоставляет объект RemoteViewsFactory используемый для заполнения представления удаленной коллекции.
В частности, выполните следующие шаги:
Создайте подкласс
RemoteViewsService.RemoteViewsService— это сервис, через который удаленный адаптер может запрашиватьRemoteViews.В подклассе
RemoteViewsServiceдобавьте класс, реализующий интерфейсRemoteViewsFactory.RemoteViewsFactory— это интерфейс для адаптера между удаленным представлением коллекции (например,ListView,GridView,StackView) и базовыми данными для этого представления. Ваша реализация отвечает за создание объектаRemoteViewsдля каждого элемента в наборе данных. Этот интерфейс представляет собой простую обертку надAdapter.
Вы не можете полагаться на сохранение данных только в одном экземпляре вашего сервиса или на данные, которые он содержит. Не храните данные в RemoteViewsService , если они не являются статическими. Если вы хотите, чтобы данные вашего виджета сохранялись, лучший подход — использовать ContentProvider , данные которого сохраняются после завершения жизненного цикла процесса. Например, виджет продуктового магазина может хранить состояние каждого элемента списка покупок в постоянном месте, например, в базе данных SQL.
Основным содержимым реализации RemoteViewsService является её RemoteViewsFactory , описанный в следующем разделе.
Интерфейс RemoteViewsFactory
Ваш пользовательский класс, реализующий интерфейс RemoteViewsFactory предоставляет виджету данные для элементов в его коллекции. Для этого он объединяет XML-файл разметки элементов виджета с источником данных. Этот источник данных может быть чем угодно, от базы данных до простого массива. В примере StackWidget источником данных является массив WidgetItems . RemoteViewsFactory функционирует как адаптер, связывающий данные с представлением удаленной коллекции.
Два наиболее важных метода, которые вам необходимо реализовать в подклассе RemoteViewsFactory , — это onCreate() и getViewAt() .
Система вызывает onCreate() при первом создании фабрики. Здесь вы устанавливаете любые соединения или курсоры с вашим источником данных. Например, в примере StackWidget метод onCreate() используется для инициализации массива объектов WidgetItem . Когда ваш виджет активен, система обращается к этим объектам, используя их индекс в массиве, и отображает содержащийся в них текст.
Вот фрагмент реализации RemoteViewsFactory из примера StackWidget , демонстрирующий части метода onCreate() :
Котлин
private const val REMOTE_VIEW_COUNT: Int = 10 class StackRemoteViewsFactory( private val context: Context ) : RemoteViewsService.RemoteViewsFactory { private lateinit var widgetItems: List<WidgetItem> override fun onCreate() { // In onCreate(), set up any connections or cursors to your data // source. Heavy lifting, such as downloading or creating content, // must be deferred to onDataSetChanged() or getViewAt(). Taking // more than 20 seconds on this call results in an ANR. widgetItems = List(REMOTE_VIEW_COUNT) { index -> WidgetItem("$index!") } ... } ... }
Java
class StackRemoteViewsFactory implements RemoteViewsService.RemoteViewsFactory { private static final int REMOTE_VIEW_COUNT = 10; private List<WidgetItem> widgetItems = new ArrayList<WidgetItem>(); public void onCreate() { // In onCreate(), setup any connections or cursors to your data // source. Heavy lifting, such as downloading or creating content, // must be deferred to onDataSetChanged() or getViewAt(). Taking // more than 20 seconds on this call results in an ANR. for (int i = 0; i < REMOTE_VIEW_COUNT; i++) { widgetItems.add(new WidgetItem(i + "!")); } ... } ...
Метод ` getViewAt() RemoteViewsFactory возвращает объект RemoteViews соответствующий данным в указанной position в наборе данных. Вот фрагмент реализации RemoteViewsFactory из примера StackWidget :
Котлин
override fun getViewAt(position: Int): RemoteViews { // Construct a remote views item based on the widget item XML file // and set the text based on the position. return RemoteViews(context.packageName, R.layout.widget_item).apply { setTextViewText(R.id.widget_item, widgetItems[position].text) } }
Java
public RemoteViews getViewAt(int position) { // Construct a remote views item based on the widget item XML file // and set the text based on the position. RemoteViews views = new RemoteViews(context.getPackageName(), R.layout.widget_item); views.setTextViewText(R.id.widget_item, widgetItems.get(position).text); return views; }
Добавить поведение к отдельным элементам
В предыдущих разделах показано, как привязать данные к коллекции виджетов. Но что делать, если вы хотите добавить динамическое поведение к отдельным элементам в представлении коллекции?
Как описано в разделе «Обработка событий с помощью класса onUpdate() , обычно для установки поведения объекта при щелчке используется setOnClickPendingIntent() , например, для запуска Activity с помощью кнопки. Однако такой подход не допускается для дочерних представлений в отдельном элементе коллекции. Например, вы можете использовать setOnClickPendingIntent() для настройки глобальной кнопки в виджете Gmail, которая запускает приложение, но не для отдельных элементов списка.
Вместо этого, чтобы добавить поведение по клику к отдельным элементам в коллекции, используйте setOnClickFillInIntent() . Это подразумевает настройку шаблона ожидающего намерения для вашего представления коллекции, а затем установку намерения заполнения для каждого элемента в коллекции с помощью вашего RemoteViewsFactory .
В этом разделе используется пример StackWidget для описания того, как добавить поведение к отдельным элементам. В примере StackWidget , если пользователь касается верхнего элемента, виджет отображает Toast сообщение "Touched view n ", где n — индекс (позиция) элемента, к которому был произведен касание. Вот как это работает:
Класс
StackWidgetProvider— подклассAppWidgetProvider— создает ожидающее намерение с пользовательским действием под названиемTOAST_ACTION.Когда пользователь касается элемента интерфейса, срабатывает Intent, который передает сообщение
TOAST_ACTION.Этот широковещательный запрос перехватывается методом
onReceive()классаStackWidgetProvider, и виджет отображает всплывающее сообщениеToastдля затронутого элемента. Данные для элементов коллекции предоставляютсяRemoteViewsFactoryчерезRemoteViewsService.
Настройте шаблон ожидающего намерения.
Класс StackWidgetProvider (подкласс AppWidgetProvider ) создает ожидающее намерение. Отдельные элементы коллекции не могут создавать свои собственные ожидающие намерения. Вместо этого коллекция в целом создает шаблон ожидающего намерения, а отдельные элементы задают намерение для заполнения, чтобы создать уникальное поведение для каждого элемента в отдельности.
Этот класс также получает широковещательное сообщение, отправляемое при касании пользователем элемента интерфейса. Он обрабатывает это событие в своем методе onReceive() . Если действие Intent равно TOAST_ACTION , виджет отображает всплывающее сообщение Toast для текущего элемента интерфейса.
Котлин
const val TOAST_ACTION = "com.example.android.stackwidget.TOAST_ACTION" const val EXTRA_ITEM = "com.example.android.stackwidget.EXTRA_ITEM" class StackWidgetProvider : AppWidgetProvider() { ... // Called when the BroadcastReceiver receives an Intent broadcast. // Checks whether the intent's action is TOAST_ACTION. If it is, the // widget displays a Toast message for the current item. override fun onReceive(context: Context, intent: Intent) { val mgr: AppWidgetManager = AppWidgetManager.getInstance(context) if (intent.action == TOAST_ACTION) { val appWidgetId: Int = intent.getIntExtra( AppWidgetManager.EXTRA_APPWIDGET_ID, AppWidgetManager.INVALID_APPWIDGET_ID ) // EXTRA_ITEM represents a custom value provided by the Intent // passed to the setOnClickFillInIntent() method to indicate the // position of the clicked item. See StackRemoteViewsFactory in // Set the fill-in Intent for details. val viewIndex: Int = intent.getIntExtra(EXTRA_ITEM, 0) Toast.makeText(context, "Touched view $viewIndex", Toast.LENGTH_SHORT).show() } super.onReceive(context, intent) } override fun onUpdate( context: Context, appWidgetManager: AppWidgetManager, appWidgetIds: IntArray ) { // Update each of the widgets with the remote adapter. appWidgetIds.forEach { appWidgetId -> // Sets up the intent that points to the StackViewService that // provides the views for this collection. val intent = Intent(context, StackWidgetService::class.java).apply { putExtra(AppWidgetManager.EXTRA_APPWIDGET_ID, appWidgetId) // When intents are compared, the extras are ignored, so embed // the extra sinto the data so that the extras are not ignored. data = Uri.parse(toUri(Intent.URI_INTENT_SCHEME)) } val rv = RemoteViews(context.packageName, R.layout.widget_layout).apply { setRemoteAdapter(R.id.stack_view, intent) // The empty view is displayed when the collection has no items. // It must be a sibling of the collection view. setEmptyView(R.id.stack_view, R.id.empty_view) } // This section makes it possible for items to have individualized // behavior. It does this by setting up a pending intent template. // Individuals items of a collection can't set up their own pending // intents. Instead, the collection as a whole sets up a pending // intent template, and the individual items set a fillInIntent // to create unique behavior on an item-by-item basis. val toastPendingIntent: PendingIntent = Intent( context, StackWidgetProvider::class.java ).run { // Set the action for the intent. // When the user touches a particular view, it has the effect of // broadcasting TOAST_ACTION. action = TOAST_ACTION putExtra(AppWidgetManager.EXTRA_APPWIDGET_ID, appWidgetId) data = Uri.parse(toUri(Intent.URI_INTENT_SCHEME)) PendingIntent.getBroadcast(context, 0, this, PendingIntent.FLAG_UPDATE_CURRENT) } rv.setPendingIntentTemplate(R.id.stack_view, toastPendingIntent) appWidgetManager.updateAppWidget(appWidgetId, rv) } super.onUpdate(context, appWidgetManager, appWidgetIds) } }
Java
public class StackWidgetProvider extends AppWidgetProvider { public static final String TOAST_ACTION = "com.example.android.stackwidget.TOAST_ACTION"; public static final String EXTRA_ITEM = "com.example.android.stackwidget.EXTRA_ITEM"; ... // Called when the BroadcastReceiver receives an Intent broadcast. // Checks whether the intent's action is TOAST_ACTION. If it is, the // widget displays a Toast message for the current item. @Override public void onReceive(Context context, Intent intent) { AppWidgetManager mgr = AppWidgetManager.getInstance(context); if (intent.getAction().equals(TOAST_ACTION)) { int appWidgetId = intent.getIntExtra(AppWidgetManager.EXTRA_APPWIDGET_ID, AppWidgetManager.INVALID_APPWIDGET_ID); // EXTRA_ITEM represents a custom value provided by the Intent // passed to the setOnClickFillInIntent() method to indicate the // position of the clicked item. See StackRemoteViewsFactory in // Set the fill-in Intent for details. int viewIndex = intent.getIntExtra(EXTRA_ITEM, 0); Toast.makeText(context, "Touched view " + viewIndex, Toast.LENGTH_SHORT).show(); } super.onReceive(context, intent); } @Override public void onUpdate(Context context, AppWidgetManager appWidgetManager, int[] appWidgetIds) { // Update each of the widgets with the remote adapter. for (int i = 0; i < appWidgetIds.length; ++i) { // Sets up the intent that points to the StackViewService that // provides the views for this collection. Intent intent = new Intent(context, StackWidgetService.class); intent.putExtra(AppWidgetManager.EXTRA_APPWIDGET_ID, appWidgetIds[i]); // When intents are compared, the extras are ignored, so embed // the extras into the data so that the extras are not // ignored. intent.setData(Uri.parse(intent.toUri(Intent.URI_INTENT_SCHEME))); RemoteViews rv = new RemoteViews(context.getPackageName(), R.layout.widget_layout); rv.setRemoteAdapter(appWidgetIds[i], R.id.stack_view, intent); // The empty view is displayed when the collection has no items. It // must be a sibling of the collection view. rv.setEmptyView(R.id.stack_view, R.id.empty_view); // This section makes it possible for items to have individualized // behavior. It does this by setting up a pending intent template. // Individuals items of a collection can't set up their own pending // intents. Instead, the collection as a whole sets up a pending // intent template, and the individual items set a fillInIntent // to create unique behavior on an item-by-item basis. Intent toastIntent = new Intent(context, StackWidgetProvider.class); // Set the action for the intent. // When the user touches a particular view, it has the effect of // broadcasting TOAST_ACTION. toastIntent.setAction(StackWidgetProvider.TOAST_ACTION); toastIntent.putExtra(AppWidgetManager.EXTRA_APPWIDGET_ID, appWidgetIds[i]); intent.setData(Uri.parse(intent.toUri(Intent.URI_INTENT_SCHEME))); PendingIntent toastPendingIntent = PendingIntent.getBroadcast(context, 0, toastIntent, PendingIntent.FLAG_UPDATE_CURRENT); rv.setPendingIntentTemplate(R.id.stack_view, toastPendingIntent); appWidgetManager.updateAppWidget(appWidgetIds[i], rv); } super.onUpdate(context, appWidgetManager, appWidgetIds); } }
Задайте намерение заполнения
В вашем RemoteViewsFactory необходимо задать Intent для каждого элемента в коллекции. Это позволяет различать индивидуальные действия по клику на конкретный элемент. Затем Intent объединяется с шаблоном PendingIntent для определения окончательного Intent, который выполняется при нажатии на элемент.
Котлин
private const val REMOTE_VIEW_COUNT: Int = 10 class StackRemoteViewsFactory( private val context: Context, intent: Intent ) : RemoteViewsService.RemoteViewsFactory { private lateinit var widgetItems: List<WidgetItem> private val appWidgetId: Int = intent.getIntExtra( AppWidgetManager.EXTRA_APPWIDGET_ID, AppWidgetManager.INVALID_APPWIDGET_ID ) override fun onCreate() { // In onCreate(), set up any connections or cursors to your data source. // Heavy lifting, such as downloading or creating content, must be // deferred to onDataSetChanged() or getViewAt(). Taking more than 20 // seconds on this call results in an ANR. widgetItems = List(REMOTE_VIEW_COUNT) { index -> WidgetItem("$index!") } ... } ... override fun getViewAt(position: Int): RemoteViews { // Construct a remote views item based on the widget item XML file // and set the text based on the position. return RemoteViews(context.packageName, R.layout.widget_item).apply { setTextViewText(R.id.widget_item, widgetItems[position].text) // Set a fill-intent to fill in the pending intent template. // that is set on the collection view in StackWidgetProvider. val fillInIntent = Intent().apply { Bundle().also { extras -> extras.putInt(EXTRA_ITEM, position) putExtras(extras) } } // Make it possible to distinguish the individual on-click // action of a given item. setOnClickFillInIntent(R.id.widget_item, fillInIntent) ... } } ... }
Java
public class StackWidgetService extends RemoteViewsService { @Override public RemoteViewsFactory onGetViewFactory(Intent intent) { return new StackRemoteViewsFactory(this.getApplicationContext(), intent); } } class StackRemoteViewsFactory implements RemoteViewsService.RemoteViewsFactory { private static final int count = 10; private List<WidgetItem> widgetItems = new ArrayList<WidgetItem>(); private Context context; private int appWidgetId; public StackRemoteViewsFactory(Context context, Intent intent) { this.context = context; appWidgetId = intent.getIntExtra(AppWidgetManager.EXTRA_APPWIDGET_ID, AppWidgetManager.INVALID_APPWIDGET_ID); } // Initialize the data set. public void onCreate() { // In onCreate(), set up any connections or cursors to your data // source. Heavy lifting, such as downloading or creating // content, must be deferred to onDataSetChanged() or // getViewAt(). Taking more than 20 seconds on this call results // in an ANR. for (int i = 0; i < count; i++) { widgetItems.add(new WidgetItem(i + "!")); } ... } // Given the position (index) of a WidgetItem in the array, use the // item's text value in combination with the widget item XML file to // construct a RemoteViews object. public RemoteViews getViewAt(int position) { // Position always ranges from 0 to getCount() - 1. // Construct a RemoteViews item based on the widget item XML // file and set the text based on the position. RemoteViews rv = new RemoteViews(context.getPackageName(), R.layout.widget_item); rv.setTextViewText(R.id.widget_item, widgetItems.get(position).text); // Set a fill-intent to fill in the pending // intent template that is set on the collection view in // StackWidgetProvider. Bundle extras = new Bundle(); extras.putInt(StackWidgetProvider.EXTRA_ITEM, position); Intent fillInIntent = new Intent(); fillInIntent.putExtras(extras); // Make it possible to distinguish the individual on-click // action of a given item. rv.setOnClickFillInIntent(R.id.widget_item, fillInIntent); // Return the RemoteViews object. return rv; } ... }
Поддерживайте актуальность данных, полученных в ходе сбора информации.
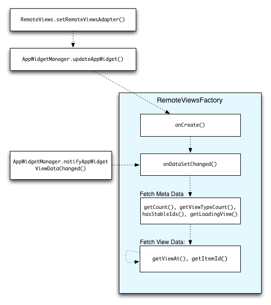
На рисунке 2 показан процесс обновления в виджете, использующем коллекции. Он демонстрирует, как код виджета взаимодействует с RemoteViewsFactory и как можно запускать обновления:

RemoteViewsFactory во время обновлений. Виджеты, использующие коллекции, могут предоставлять пользователям актуальный контент. Например, виджет Gmail показывает пользователям снимок их почтового ящика. Для этого необходимо активировать RemoteViewsFactory и представление коллекции для получения и отображения новых данных.
Для этого используйте AppWidgetManager для вызова notifyAppWidgetViewDataChanged() . Этот вызов приводит к обратному вызову метода onDataSetChanged() вашего объекта RemoteViewsFactory , что позволяет получить любые новые данные.
Вы можете выполнять ресурсоемкие операции синхронно внутри функции обратного вызова onDataSetChanged() . Гарантируется, что этот вызов завершится до того, как метаданные или данные представления будут получены из RemoteViewsFactory . Вы также можете выполнять ресурсоемкие операции внутри метода getViewAt() . Если этот вызов занимает много времени, представление загрузки — указанное методом getLoadingView() объекта RemoteViewsFactory — будет отображаться в соответствующей позиции представления коллекции до тех пор, пока метод не вернет управление.
Используйте RemoteCollectionItems для прямой передачи коллекции.
В Android 12 (уровень API 31) добавлен метод setRemoteAdapter(int viewId, RemoteViews.RemoteCollectionItems items) , который позволяет вашему приложению передавать коллекцию напрямую при заполнении представления коллекции. Если вы устанавливаете адаптер с помощью этого метода, вам не нужно реализовывать RemoteViewsFactory и вызывать notifyAppWidgetViewDataChanged() .
Помимо упрощения заполнения адаптера, этот подход также устраняет задержку при добавлении новых элементов, когда пользователи прокручивают список вниз, чтобы отобразить новый элемент. Такой подход к настройке адаптера предпочтителен, если ваш набор элементов коллекции относительно невелик. Однако, например, этот подход плохо работает, если ваша коллекция содержит множество Bitmaps передаваемых в setImageViewBitmap .
Если коллекция не использует постоянный набор макетов — то есть, если некоторые элементы присутствуют лишь иногда, — используйте setViewTypeCount , чтобы указать максимальное количество уникальных макетов, которые может содержать коллекция. Это позволит повторно использовать адаптер при обновлениях виджета вашего приложения.
Вот пример того, как реализовать упрощенные коллекции RemoteViews .
Котлин
val itemLayouts = listOf( R.layout.item_type_1, R.layout.item_type_2, ... ) remoteView.setRemoteAdapter( R.id.list_view, RemoteViews.RemoteCollectionItems.Builder() .addItem(/* id= */ ID_1, RemoteViews(context.packageName, R.layout.item_type_1)) .addItem(/* id= */ ID_2, RemoteViews(context.packageName, R.layout.item_type_2)) ... .setViewTypeCount(itemLayouts.count()) .build() )
Java
List<Integer> itemLayouts = Arrays.asList( R.layout.item_type_1, R.layout.item_type_2, ... ); remoteView.setRemoteAdapter( R.id.list_view, new RemoteViews.RemoteCollectionItems.Builder() .addItem(/* id= */ ID_1, new RemoteViews(context.getPackageName(), R.layout.item_type_1)) .addItem(/* id= */ ID_2, new RemoteViews(context.getPackageName(), R.layout.item_type_2)) ... .setViewTypeCount(itemLayouts.size()) .build() );
