Crea un metodo di immissione

Un Input Method Editor (IME) è un controllo utente che consente agli utenti di inserire testo. Android fornisce un framework di metodi di input estensibile che consente alle applicazioni di fornire agli utenti metodi di input alternativi, come tastiere sullo schermo o input vocale. Dopo aver installato i metodi di input, l'utente può selezionarne uno dalle impostazioni di sistema e utilizzarlo in tutto il sistema. È possibile attivare un solo IME alla volta.

Per aggiungere un IME al sistema Android, crea un'applicazione Android contenente una classe che estende InputMethodService. Inoltre, di solito crei un'attività "Impostazioni" che passa le opzioni al servizio IME. Puoi anche definire un'interfaccia utente delle impostazioni visualizzata nell'ambito delle impostazioni di sistema.

Questa pagina tratta i seguenti argomenti:

Se non hai mai utilizzato IME, leggi prima l'articolo introduttivo Metodi di input su schermo.

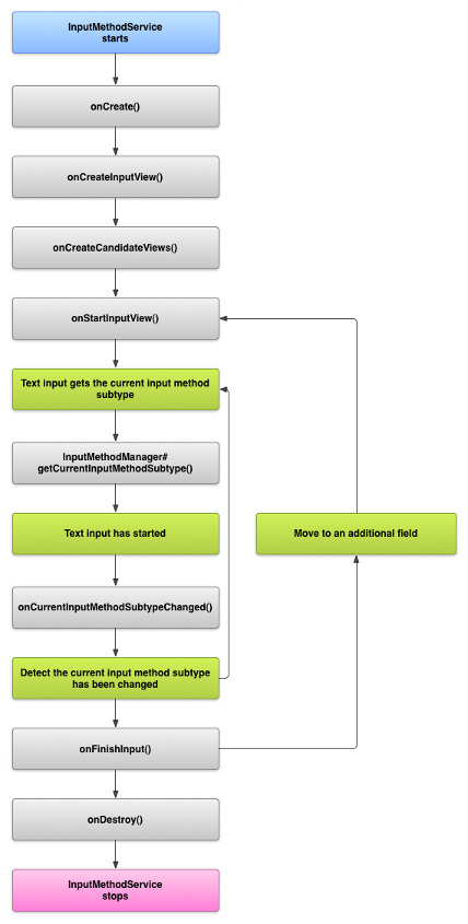
Ciclo di vita dell'IME

Il seguente diagramma descrive il ciclo di vita di un IME:

Un'immagine che mostra il ciclo di vita di un IME.
Figura 1. Il ciclo di vita di un IME.

Le sezioni seguenti descrivono come implementare la UI e il codice associati a un IME che segue questo ciclo di vita.

Dichiarare i componenti IME nel manifest

Nel sistema Android, un IME è un'applicazione Android che contiene un servizio IME speciale. Il file manifest dell'applicazione deve dichiarare il servizio, richiedere le autorizzazioni necessarie, fornire un filtro per intent che corrisponda all'azione action.view.InputMethod e fornire metadati che definiscono le caratteristiche dell'IME. Inoltre, per fornire un'interfaccia di impostazioni che consenta all'utente di modificare il comportamento dell'IME, puoi definire un'attività "Impostazioni" che può essere avviata dalle impostazioni di sistema.

Il seguente snippet dichiara un servizio IME. Richiede l'autorizzazione BIND_INPUT_METHOD per consentire al servizio di connettere l'IME al sistema, configura un filtro per intent che corrisponde all'azione android.view.InputMethod e definisce i metadati per l'IME:

<!-- Declares the input method service. -->
<service android:name="FastInputIME"
    android:label="@string/fast_input_label"
    android:permission="android.permission.BIND_INPUT_METHOD">
    <intent-filter>
        <action android:name="android.view.InputMethod" />
    </intent-filter>
    <meta-data android:name="android.view.im"
               android:resource="@xml/method" />
</service>

Il seguente snippet dichiara l'attività delle impostazioni per l'IME. Ha un filtro per intent per ACTION_MAIN che indica che questa attività è il punto di accesso principale per l'applicazione IME:

<!-- Optional: an activity for controlling the IME settings. -->
<activity android:name="FastInputIMESettings"
    android:label="@string/fast_input_settings">
    <intent-filter>
        <action android:name="android.intent.action.MAIN"/>
    </intent-filter>
</activity>

Puoi anche fornire l'accesso alle impostazioni della tastiera direttamente dalla sua UI.

L'API del metodo di input

Le classi specifiche per gli IME si trovano nei pacchetti android.inputmethodservice e android.view.inputmethod. La classe KeyEvent è importante per la gestione dei caratteri della tastiera.

La parte centrale di un IME è un componente di servizio, una classe che estende InputMethodService. Oltre a implementare il normale ciclo di vita del servizio, questa classe dispone di callback per fornire l'interfaccia utente dell'IME, gestire l'input dell'utente e fornire testo al campo attivo. Per impostazione predefinita, la classe InputMethodService fornisce la maggior parte dell'implementazione per la gestione dello stato e della visibilità dell'IME e la comunicazione con il campo di input corrente.

Sono importanti anche le seguenti classi:

BaseInputConnection
Definisce il canale di comunicazione da un InputMethod all'applicazione che riceve l'input. Lo utilizzi per leggere il testo intorno al cursore, inserire il testo nella casella di testo e inviare eventi chiave non elaborati all'applicazione. Le applicazioni devono estendere questa classe anziché implementare l'interfaccia di base InputConnection.
KeyboardView
Un'estensione di View che visualizza una tastiera e risponde agli eventi di input utente. Il layout della tastiera è specificato da un'istanza di Keyboard, che puoi definire in un file XML.

Progettare l'interfaccia utente del metodo di immissione

Un IME ha due elementi visivi principali: la visualizzazione input e la visualizzazione candidati. Devi implementare solo gli elementi pertinenti al metodo di input che stai progettando.

Visualizzazione input

La visualizzazione dell'input è l'interfaccia utente in cui l'utente inserisce testo sotto forma di clic sui tasti, scrittura a mano o gesti. Quando l'IME viene visualizzato per la prima volta, il sistema chiama il callback onCreateInputView(). Nell'implementazione di questo metodo, crea il layout che vuoi visualizzare nella finestra IME e restituiscilo al sistema. Il seguente snippet mostra un esempio di implementazione del metodo onCreateInputView():

Kotlin

override fun onCreateInputView(): View {
    return layoutInflater.inflate(R.layout.input, null).apply {
        if (this is MyKeyboardView) {
            setOnKeyboardActionListener(this@MyInputMethod)
            keyboard = latinKeyboard
        }
    }
}

Java

@Override
public View onCreateInputView() {
    MyKeyboardView inputView =
        (MyKeyboardView) getLayoutInflater().inflate(R.layout.input, null);

    inputView.setOnKeyboardActionListener(this);
    inputView.setKeyboard(latinKeyboard);

    return inputView;
}

In questo esempio, MyKeyboardView è un'istanza di un'implementazione personalizzata di KeyboardView che esegue il rendering di un Keyboard.

Visualizzazione Candidati

La visualizzazione dei candidati è l'interfaccia utente in cui l'IME mostra potenziali correzioni o suggerimenti di parole che l'utente può selezionare. Nel ciclo di vita dell'IME, il sistema chiama onCreateCandidatesView() quando è pronto per visualizzare la visualizzazione dei candidati. Nell'implementazione di questo metodo, restituisci un layout che mostri i suggerimenti di parole oppure restituisci null se non vuoi mostrare nulla. Una risposta null è il comportamento predefinito, quindi non devi implementarlo se non fornisci suggerimenti.

Considerazioni sulla progettazione della UI

Questa sezione descrive alcune considerazioni sulla progettazione della UI per gli IME.

Gestire più dimensioni dello schermo

L'interfaccia utente del tuo IME deve essere in grado di scalare per schermi di dimensioni diverse e gestire sia l'orientamento orizzontale che verticale. Nella modalità IME non a schermo intero, lascia spazio sufficiente all'applicazione per mostrare il campo di testo e qualsiasi contesto associato, in modo che non più della metà dello schermo sia occupata dall'IME. In modalità IME a schermo intero, questo non è un problema.

Gestire diversi tipi di input

I campi di testo Android ti consentono di impostare un tipo di input specifico, ad esempio testo in formato libero, numeri, URL, indirizzi email e stringhe di ricerca. Quando implementi un nuovo IME, rileva il tipo di input di ogni campo e fornisci l'interfaccia appropriata. Tuttavia, non devi configurare il tuo IME per verificare se l'utente inserisce un testo valido per il tipo di input. Questa è responsabilità dell'applicazione proprietaria del campo di testo.

Ad esempio, ecco l'interfaccia fornita dall'IME latino per l'inserimento di testo sulla piattaforma Android:

Un&#39;immagine che mostra un input di testo su un IME latino
Figura 2. Inserimento di testo IME latino.

E qui c'è l'interfaccia fornita dall'IME latino per l'input numerico della piattaforma Android:

Un&#39;immagine che mostra un input numerico su un IME latino
Figura 3. Input numerico IME latino.

Quando un campo di input riceve lo stato attivo e l'IME si avvia, il sistema chiama onStartInputView(), passando un oggetto EditorInfo che contiene i dettagli sul tipo di input e altri attributi del campo di testo. In questo oggetto, il campo inputType contiene il tipo di input del campo di testo.

Il campo inputType è un int che contiene pattern di bit per varie impostazioni del tipo di input. Per testarlo per il tipo di input del campo di testo, mascheralo con la costante TYPE_MASK_CLASS, in questo modo:

Kotlin

inputType and InputType.TYPE_MASK_CLASS

Java

inputType & InputType.TYPE_MASK_CLASS

Il pattern di bit del tipo di input può avere uno dei seguenti valori:

TYPE_CLASS_NUMBER
Un campo di testo per l'inserimento dei numeri. Come illustrato nella figura 3, l'IME latino mostra un tastierino numerico per i campi di questo tipo.
TYPE_CLASS_DATETIME
Un campo di testo per inserire una data e un'ora.
TYPE_CLASS_PHONE
Un campo di testo per l'inserimento dei numeri di telefono.
TYPE_CLASS_TEXT
Un campo di testo per inserire i caratteri supportati.

Queste costanti sono descritte in modo più dettagliato nella documentazione di riferimento per InputType.

Il campo inputType può contenere altri bit che indicano una variante del tipo di campo di testo, ad esempio:

TYPE_TEXT_VARIATION_PASSWORD
Una variante di TYPE_CLASS_TEXT per l'inserimento delle password. Il metodo di input mostra caratteri dingbat anziché il testo effettivo.
TYPE_TEXT_VARIATION_URI
Una variante di TYPE_CLASS_TEXT per l'inserimento di URL web e altri Uniform Resource Identifier (URI).
TYPE_TEXT_FLAG_AUTO_COMPLETE
Una variante di TYPE_CLASS_TEXT per l'inserimento di testo che l'applicazione completa automaticamente da un dizionario, dalla ricerca o da un'altra funzionalità.

Maschera inputType con la costante appropriata quando esegui il test di queste varianti. Le costanti di maschera disponibili sono elencate nella documentazione di riferimento per InputType.

Inviare testo all'applicazione

Man mano che l'utente inserisce il testo con il tuo IME, puoi inviarlo all'applicazione inviando singoli eventi chiave o modificando il testo intorno al cursore nel campo di testo dell'applicazione. In entrambi i casi, utilizza un'istanza di InputConnection per pubblicare il testo. Per ottenere questa istanza, chiama InputMethodService.getCurrentInputConnection().

Modificare il testo intorno al cursore

Quando gestisci la modifica del testo esistente, alcuni metodi utili in BaseInputConnection sono i seguenti:

getTextBeforeCursor()
Restituisce un CharSequence contenente il numero di caratteri richiesti prima della posizione corrente del cursore.
getTextAfterCursor()
Restituisce un CharSequence contenente il numero di caratteri richiesti dopo la posizione corrente del cursore.
deleteSurroundingText()
Elimina il numero specificato di caratteri prima e dopo la posizione corrente del cursore.
commitText()
Inserisce un CharSequence nel campo di testo e imposta una nuova posizione del cursore.

Ad esempio, lo snippet seguente mostra come sostituire i quattro caratteri a sinistra del cursore con il testo "Hello!":

Kotlin

currentInputConnection.also { ic: InputConnection ->
    ic.deleteSurroundingText(4, 0)
    ic.commitText("Hello", 1)
    ic.commitText("!", 1)
}

Java

InputConnection ic = getCurrentInputConnection();
ic.deleteSurroundingText(4, 0);
ic.commitText("Hello", 1);
ic.commitText("!", 1);

Supporta la composizione del testo prima del commit

Se il tuo IME prevede testo o richiede più passaggi per comporre un glifo o una parola, puoi mostrare l'avanzamento nel campo di testo finché l'utente non conferma la parola, quindi puoi sostituire la composizione parziale con il testo completato. Puoi dare un trattamento speciale al testo aggiungendo uno span quando lo passi a setComposingText().

Il seguente snippet mostra come visualizzare l'avanzamento in un campo di testo:

Kotlin

currentInputConnection.also { ic: InputConnection ->
    ic.setComposingText("Composi", 1)
    ic.setComposingText("Composin", 1)
    ic.commitText("Composing ", 1)
}

Java

InputConnection ic = getCurrentInputConnection();
ic.setComposingText("Composi", 1);
ic.setComposingText("Composin", 1);
ic.commitText("Composing ", 1);

Intercettare gli eventi chiave hardware

Anche se la finestra del metodo di input non ha un focus esplicito, riceve prima gli eventi chiave hardware e può utilizzarli o inoltrarli all'applicazione. Ad esempio, potresti voler utilizzare i tasti direzionali per navigare all'interno dell'interfaccia utente per la selezione dei candidati durante la composizione. Potresti anche voler intercettare il tasto Indietro per chiudere le finestre di dialogo provenienti dalla finestra del metodo di input.

Per intercettare i tasti hardware, esegui l'override di onKeyDown() e onKeyUp().

Chiama il metodo super() per le chiavi che non vuoi gestire personalmente.

Creare un sottotipo IME

I sottotipi consentono all'IME di esporre più modalità di input e lingue supportate da un IME. Un sottotipo può rappresentare quanto segue:

  • Una lingua, ad esempio en_US o fr_FR
  • Una modalità di input, ad esempio voce, tastiera o scrittura a mano
  • Altri stili di input, moduli o proprietà specifici dell'IME, come i layout della tastiera a 10 tasti o QWERTY

La modalità può essere qualsiasi testo, ad esempio "tastiera" o "voce". Un sottotipo può anche esporre una combinazione di questi.

Le informazioni sul sottotipo vengono utilizzate per una finestra di dialogo di cambio IME disponibile dalla barra delle notifiche e per le impostazioni IME. Le informazioni consentono inoltre al framework di visualizzare direttamente un sottotipo specifico di un IME. Quando crei un IME, utilizza la funzionalità di sottotipo, perché aiuta l'utente a identificare e passare da una lingua e una modalità IME all'altra.

Definisci i sottotipi in uno dei file di risorse XML del metodo di input utilizzando l'elemento <subtype>. Il seguente snippet di codice definisce un IME con due sottotipi: un sottotipo di tastiera per le impostazioni internazionali dell'inglese (Stati Uniti) e un altro sottotipo di tastiera per le impostazioni internazionali della lingua francese per la Francia:

<input-method xmlns:android="http://schemas.android.com/apk/res/android"
        android:settingsActivity="com.example.softkeyboard.Settings"
        android:icon="@drawable/ime_icon">
    <subtype android:name="@string/display_name_english_keyboard_ime"
            android:icon="@drawable/subtype_icon_english_keyboard_ime"
            android:languageTag="en-US"
            android:imeSubtypeMode="keyboard"
            android:imeSubtypeExtraValue="somePrivateOption=true" />
    <subtype android:name="@string/display_name_french_keyboard_ime"
            android:icon="@drawable/subtype_icon_french_keyboard_ime"
            android:languageTag="fr-FR"
            android:imeSubtypeMode="keyboard"
            android:imeSubtypeExtraValue="someVariable=30,someInternalOption=false" />
    <subtype android:name="@string/display_name_german_keyboard_ime" ... />
</input-method>

Per assicurarti che i sottotipi siano etichettati correttamente nell'interfaccia utente, utilizza `%s` per ottenere un'etichetta di sottotipo uguale a quella delle impostazioni internazionali del sottotipo. Ciò è dimostrato nei due snippet di codice successivi. Il primo snippet mostra parte del file XML del metodo di input:

<subtype
    android:label="@string/label_subtype_generic"
    android:imeSubtypeLocale="en_US"
    android:icon="@drawable/icon_en_us"
    android:imeSubtypeMode="keyboard" />

Lo snippet successivo fa parte del file strings.xml dell'IME. La risorsa stringa label_subtype_generic, utilizzata dalla definizione dell'interfaccia utente del metodo di input per impostare l'etichetta del sottotipo, è definita come segue:

<string name="label_subtype_generic">%s</string>

Questa impostazione fa sì che il nome visualizzato del sottotipo corrisponda all'impostazione delle impostazioni internazionali. Ad esempio, in qualsiasi impostazione internazionale inglese, il nome visualizzato è "Inglese (Stati Uniti)".

Scegliere i sottotipi di IME dalla barra delle notifiche

Il sistema Android gestisce tutti i sottotipi esposti da tutti gli IME. I sottotipi di IME vengono trattati come modalità dell'IME a cui appartengono. L'utente può passare dalla barra di notifica o dall'app Impostazioni a un menu di sottotipi IME disponibili, come mostrato nella figura seguente:

Un&#39;immagine che mostra il menu di sistema Lingue e immissione
Figura 4. Il menu di sistema Lingue e immissione.

Scegliere i sottotipi di IME dalle impostazioni di sistema

L'utente può anche controllare come vengono utilizzati i sottotipi nel pannello delle impostazioni Lingua e inserimento nelle impostazioni di sistema:

Un&#39;immagine che mostra il menu di selezione delle lingue
Figura 5. Il menu di sistema Lingue

Passare da un sottotipo di IME all'altro

Puoi consentire agli utenti di passare facilmente da un sottotipo di IME all'altro fornendo un tasto di commutazione, ad esempio l'icona della lingua a forma di globo sulla tastiera. Ciò migliora l'usabilità della tastiera ed è comodo per l'utente. Per attivare questo cambio, segui questi passaggi:

  1. Dichiara supportsSwitchingToNextInputMethod = "true" nei file di risorse XML del metodo di input. La dichiarazione deve essere simile al seguente snippet di codice:
    <input-method xmlns:android="http://schemas.android.com/apk/res/android"
            android:settingsActivity="com.example.softkeyboard.Settings"
            android:icon="@drawable/ime_icon"
            android:supportsSwitchingToNextInputMethod="true">
  2. Chiama il metodo shouldOfferSwitchingToNextInputMethod().
  3. Se il metodo restituisce true, visualizza un tasto di commutazione.
  4. Quando l'utente tocca il tasto di commutazione, chiama switchToNextInputMethod(), passando false. Un valore false indica al sistema di trattare tutti i sottotipi allo stesso modo, indipendentemente dalla tastiera IME a cui appartengono. Se specifichi true, il sistema deve scorrere i sottotipi nell'IME corrente.

Considerazioni generali sugli IME

Ecco altri aspetti da considerare durante l'implementazione del tuo IME:

  • Fornire agli utenti un modo per impostare le opzioni direttamente dall'interfaccia utente dell'IME.
  • Fornisci agli utenti un modo per passare a un altro IME direttamente dall'interfaccia utente del metodo di input, perché sul dispositivo potrebbero essere installati più IME.
  • Visualizzare rapidamente l'interfaccia utente dell'IME. Precarica o carica su richiesta le risorse di grandi dimensioni in modo che gli utenti vedano l'IME non appena toccano un campo di testo. Memorizza nella cache risorse e visualizzazioni per le successive invocazioni del metodo di input.
  • Rilascia le allocazioni di memoria di grandi dimensioni immediatamente dopo che la finestra del metodo di input è nascosta, in modo che le applicazioni abbiano memoria sufficiente per essere eseguite. Utilizza un messaggio ritardato per rilasciare le risorse se l'IME è nascosto per alcuni secondi.
  • Assicurati che gli utenti possano inserire il maggior numero possibile di caratteri per la lingua o le impostazioni internazionali associate all'IME. Gli utenti potrebbero utilizzare la punteggiatura nelle password o nei nomi utente, quindi l'IME deve fornire molti caratteri diversi per consentire agli utenti di inserire una password e accedere al dispositivo.