拼写检查工具框架

Android 平台提供了一个拼写检查框架框架, 在您的应用中实施和访问拼写检查功能。该框架是 文本服务 API。

要在应用中使用该框架,您需要创建一个 Android 服务, 生成一个拼写检查工具 session 对象。根据您提供的文字, 会话对象会返回相应拼写 检查工具。

拼写检查工具生命周期

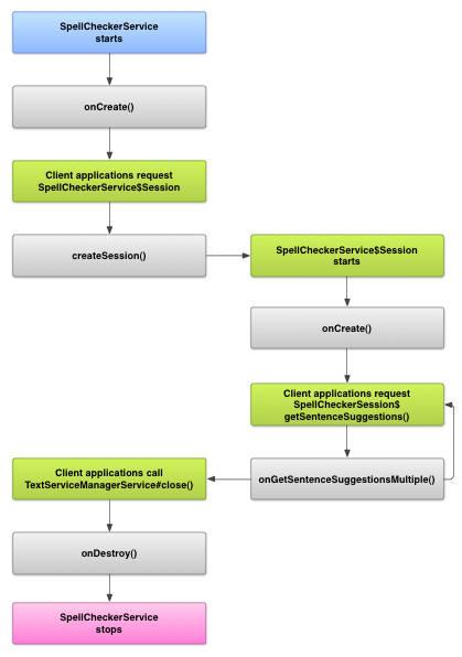
下图显示了拼写检查工具服务的生命周期:

显示拼写检查工具服务生命周期的图片
图 1. 拼写检查服务 生命周期

如需启动拼写检查,您的应用会开始实现拼写检查 Checker 服务。应用中的客户端,例如 activity 或单个界面 向该服务请求拼写检查工具会话,然后使用该会话 获取文字建议。当客户端终止其操作时,它会关闭 拼写检查工具会话。如有必要,您的应用可以关闭 Checker 服务。

实现拼写检查工具服务

如需在应用中使用拼写检查工具框架,请添加拼写检查工具服务 组件。您还可以添加 可选 activity。添加 XML 元数据文件 ,并将相应的元素添加到 您的清单文件

拼写检查工具类

使用以下类定义服务和会话对象:

  • 以下类的子类 SpellCheckerService
    SpellCheckerService 实现了 Service 类和拼写检查工具框架接口。在您的子类中, 实现以下方法: <ph type="x-smartling-placeholder">
    </ph>
    createSession()
    一个工厂方法,用于返回 SpellCheckerService.Session对象 需要检查拼写。
  • 通过 SpellCheckerService.Session
    拼写检查服务提供给客户端,以便 它们会将文本传递给拼写检查工具并获得建议。在此 类,请实现以下方法: <ph type="x-smartling-placeholder">
    </ph>
    onCreate()
    系统为响应 createSession()。在此方法中,您可以初始化 SpellCheckerService.Session 对象 当前语言区域和其他详细信息。
    onGetSentenceSuggestionsMultiple()
    执行实际的拼写检查。此方法会返回 SentenceSuggestionsInfo 包含对传递给它的句子的建议。

    您还可以选择实现 onCancel(), 用于处理取消拼写检查的请求; onGetSuggestions(), 用于处理字词建议请求;或 onGetSuggestionsMultiple(), 用于处理批量字词建议请求。

<ph type="x-smartling-placeholder">

拼写检查工具清单和元数据

除代码之外,还应提供相应的清单文件和元数据 文件。

清单文件定义了 控制设置,如以下示例所示:

<manifest xmlns:android="http://schemas.android.com/apk/res/android"
    package="com.example.android.samplespellcheckerservice" >
    <application
        android:label="@string/app_name" >
        <service
            android:label="@string/app_name"
            android:name=".SampleSpellCheckerService"
            android:permission="android.permission.BIND_TEXT_SERVICE" >
            <intent-filter >
                <action android:name="android.service.textservice.SpellCheckerService" />
            </intent-filter>

            <meta-data
                android:name="android.view.textservice.scs"
                android:resource="@xml/spellchecker" />
        </service>

        <activity
            android:label="@string/sample_settings"
            android:name="SpellCheckerSettingsActivity" >
            <intent-filter >
                <action android:name="android.intent.action.MAIN" />
            </intent-filter>
        </activity>
    </application>
</manifest>

想要使用此服务的组件必须请求相应权限 BIND_TEXT_SERVICE 以确保只有系统绑定到该服务服务的定义 还指定了 spellchecker.xml 元数据文件,即 具体说明。

元数据文件 spellchecker.xml 包含以下内容 XML:

<spell-checker xmlns:android="http://schemas.android.com/apk/res/android"
        android:label="@string/spellchecker_name"
        android:settingsActivity="com.example.SpellCheckerSettingsActivity">
    <subtype
            android:label="@string/subtype_generic"
            android:subtypeLocale="en”
    />
    <subtype
            android:label="@string/subtype_generic"
            android:subtypeLocale="fr”
    />
</spell-checker>

元数据指定了拼写检查工具用于控制的 activity 设置。还定义了拼写检查工具的子类型。在这种情况下, 子类型定义了拼写检查工具可以处理的语言区域。

从客户端访问拼写检查工具服务

使用 TextViewEditText 视图会自动从拼写检查中受益,因为 TextView 系统会自动使用拼写检查工具:

显示如何在 EditText 中自动启用拼写检查工具的图片
图 2. 拼写检查 EditText

不过,您可能需要在以下位置直接与拼写检查工具服务交互: 。下图显示了用于交互的控制流 使用拼写检查工具服务:

显示与拼写检查工具服务的交互示意图的图片
图 3. 与拼写检查工具互动 服务。

通过 拉丁语 Android 开源项目中的输入法编辑器包含一个示例 拼写检查。