Eingabemethode erstellen

Ein Eingabemethoden-Editor (IME) ist ein Steuerelement, mit dem Nutzer Text eingeben können. Android bietet ein erweiterbares Framework für Eingabemethoden, mit dem Anwendungen Nutzern alternative Eingabemethoden wie Bildschirmtastaturen oder Spracheingabe zur Verfügung stellen können. Nach der Installation der IME-Apps kann der Nutzer eine davon in den Systemeinstellungen auswählen und im gesamten System verwenden. Es kann immer nur eine IME aktiviert sein.

Wenn Sie dem Android-System eine IME hinzufügen möchten, erstellen Sie eine Android-App mit einer Klasse, die InputMethodService erweitert. Außerdem erstellen Sie in der Regel eine „Einstellungen“-Aktivität, die Optionen an den IME-Dienst übergibt. Sie können auch eine Benutzeroberfläche für die Einstellungen definieren, die als Teil der Systemeinstellungen angezeigt wird.

Auf dieser Seite werden die folgenden Themen behandelt:

Wenn Sie noch nicht mit IMEs gearbeitet haben, lesen Sie zuerst den Einführungsartikel On-Screen Input Methods.

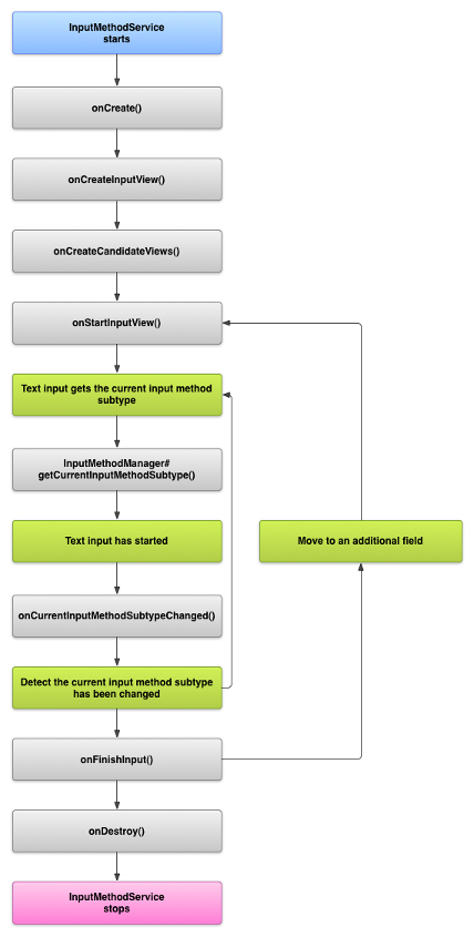
IME-Lebenszyklus

Das folgende Diagramm beschreibt den Lebenszyklus einer IME:

Bild mit dem Lebenszyklus einer IME.
Abbildung 1. Der Lebenszyklus einer IME.

In den folgenden Abschnitten wird beschrieben, wie Sie die Benutzeroberfläche und den Code für eine IME implementieren, die diesem Lebenszyklus folgt.

IME-Komponenten im Manifest deklarieren

Im Android-System ist eine IME eine Android-App, die einen speziellen IME-Dienst enthält. In der Manifestdatei der Anwendung muss der Dienst deklariert, die erforderlichen Berechtigungen angefordert, ein Intent-Filter bereitgestellt werden, der mit der Aktion action.view.InputMethod übereinstimmt, und Metadaten angegeben werden, die die Eigenschaften der IME definieren. Außerdem können Sie eine Aktivität vom Typ „Einstellungen“ definieren, die über die Systemeinstellungen gestartet werden kann, um dem Nutzer eine Einstellungsbenutzeroberfläche zur Verfügung zu stellen, über die er das Verhalten der IME ändern kann.

Im folgenden Snippet wird ein IME-Dienst deklariert. Es wird die Berechtigung BIND_INPUT_METHOD angefordert, damit der Dienst die IME mit dem System verbinden kann. Außerdem wird ein Intent-Filter eingerichtet, der mit der Aktion android.view.InputMethod übereinstimmt, und es werden Metadaten für die IME definiert:

<!-- Declares the input method service. -->
<service android:name="FastInputIME"
    android:label="@string/fast_input_label"
    android:permission="android.permission.BIND_INPUT_METHOD">
    <intent-filter>
        <action android:name="android.view.InputMethod" />
    </intent-filter>
    <meta-data android:name="android.view.im"
               android:resource="@xml/method" />
</service>

Im nächsten Snippet wird die Einstellungsaktivität für die IME deklariert. Sie enthält einen Intent-Filter für ACTION_MAIN, der angibt, dass diese Aktivität der Haupteinstiegspunkt für die IME-Anwendung ist:

<!-- Optional: an activity for controlling the IME settings. -->
<activity android:name="FastInputIMESettings"
    android:label="@string/fast_input_settings">
    <intent-filter>
        <action android:name="android.intent.action.MAIN"/>
    </intent-filter>
</activity>

Sie können auch direkt über die Benutzeroberfläche der IME Zugriff auf die Einstellungen gewähren.

Die API für Eingabemethoden

Klassen, die speziell für IMEs gelten, finden Sie in den Paketen android.inputmethodservice und android.view.inputmethod. Die Klasse KeyEvent ist wichtig für die Verarbeitung von Tastaturzeichen.

Der zentrale Teil einer IME ist eine Dienstkomponente – eine Klasse, die InputMethodService erweitert. Zusätzlich zur Implementierung des normalen Dienstlebenszyklus enthält diese Klasse Callbacks zum Bereitstellen der Benutzeroberfläche Ihrer IME, zum Verarbeiten von Nutzereingaben und zum Übermitteln von Text an das Feld, das den Fokus hat. Standardmäßig bietet die Klasse InputMethodService die meisten Implementierungen zum Verwalten des Status und der Sichtbarkeit der IME und zur Kommunikation mit dem aktuellen Eingabefeld.

Die folgenden Klassen sind ebenfalls wichtig:

BaseInputConnection
Definiert den Kommunikationskanal von einem InputMethod zurück zur Anwendung, die die Eingabe empfängt. Damit können Sie Text um den Cursor herum lesen, Text in das Textfeld einfügen und Rohschlüsselereignisse an die Anwendung senden. Anwendungen müssen diese Klasse erweitern, anstatt die Basisschnittstelle InputConnection zu implementieren.
KeyboardView
Eine Erweiterung von View, die eine Tastatur rendert und auf Nutzereingabeereignisse reagiert. Das Tastaturlayout wird durch eine Instanz von Keyboard angegeben, die Sie in einer XML-Datei definieren können.

Benutzeroberfläche für die Eingabemethode entwerfen

Ein IME hat zwei Hauptkomponenten: die Eingabeansicht und die Vorschlagsansicht. Sie müssen nur die Elemente implementieren, die für die von Ihnen entwickelte Eingabemethode relevant sind.

Eingabeansicht

Die Eingabeansicht ist die Benutzeroberfläche, in der der Nutzer Text in Form von Tastenklicks, Handschrift oder Gesten eingibt. Wenn die IME zum ersten Mal angezeigt wird, ruft das System den onCreateInputView()-Callback auf. Erstellen Sie in Ihrer Implementierung dieser Methode das Layout, das im IME-Fenster angezeigt werden soll, und geben Sie das Layout an das System zurück. Das folgende Snippet zeigt ein Beispiel für die Implementierung der Methode onCreateInputView():

Kotlin

override fun onCreateInputView(): View {
    return layoutInflater.inflate(R.layout.input, null).apply {
        if (this is MyKeyboardView) {
            setOnKeyboardActionListener(this@MyInputMethod)
            keyboard = latinKeyboard
        }
    }
}

Java

@Override
public View onCreateInputView() {
    MyKeyboardView inputView =
        (MyKeyboardView) getLayoutInflater().inflate(R.layout.input, null);

    inputView.setOnKeyboardActionListener(this);
    inputView.setKeyboard(latinKeyboard);

    return inputView;
}

In diesem Beispiel ist MyKeyboardView eine Instanz einer benutzerdefinierten Implementierung von KeyboardView, die ein Keyboard rendert.

Kandidatenansicht

Die Kandidatenansicht ist die Benutzeroberfläche, auf der die IME potenzielle Wortkorrekturen oder Vorschläge zur Auswahl für den Nutzer anzeigt. Im IME-Lebenszyklus ruft das System onCreateCandidatesView() auf, wenn es bereit ist, die Kandidatenansicht anzuzeigen. Geben Sie in Ihrer Implementierung dieser Methode ein Layout zurück, in dem Wortvorschläge angezeigt werden, oder geben Sie „null“ zurück, wenn Sie nichts anzeigen möchten. Eine Nullantwort ist das Standardverhalten. Sie müssen dies also nicht implementieren, wenn Sie keine Vorschläge machen.

Überlegungen zum UI-Design

In diesem Abschnitt werden einige Überlegungen zum UI-Design für IMEs beschrieben.

Mehrere Bildschirmgrößen unterstützen

Die Benutzeroberfläche für Ihre IME muss für verschiedene Bildschirmgrößen skalierbar sein und sowohl das Quer- als auch das Hochformat unterstützen. Im IME-Modus ohne Vollbild muss genügend Platz für die Anwendung bleiben, damit das Textfeld und der zugehörige Kontext angezeigt werden können. Das IME darf nicht mehr als die Hälfte des Bildschirms einnehmen. Im Vollbild-IME-Modus ist das kein Problem.

Verschiedene Eingabetypen verarbeiten

In Android-Textfeldern können Sie einen bestimmten Eingabetyp festlegen, z. B. Freiformtext, Zahlen, URLs, E‑Mail-Adressen und Suchstrings. Wenn Sie eine neue IME implementieren, müssen Sie den Eingabetyp jedes Felds erkennen und die entsprechende Benutzeroberfläche dafür bereitstellen. Sie müssen Ihre IME jedoch nicht so einrichten, dass geprüft wird, ob der Nutzer gültigen Text für den Eingabetyp eingibt. Dies liegt in der Verantwortung der Anwendung, zu der das Textfeld gehört.

Hier sehen Sie beispielsweise die Schnittstelle, die die lateinische IME für die Texteingabe auf der Android-Plattform bereitstellt:

Ein Bild mit einer Texteingabe in einer lateinischen IME
Abbildung 2. Texteingabe mit lateinischen IME.

Hier sehen Sie die Benutzeroberfläche, die die lateinische IME für die numerische Eingabe auf der Android-Plattform bietet:

Ein Bild, das eine numerische Eingabe in einem lateinischen IME zeigt
Abbildung 3. Numerische Eingabe über die lateinische IME.

Wenn ein Eingabefeld den Fokus erhält und Ihre IME gestartet wird, ruft das System onStartInputView() auf und übergibt ein EditorInfo-Objekt, das Details zum Eingabetyp und zu anderen Attributen des Textfelds enthält. In diesem Objekt enthält das Feld inputType den Eingabetyp des Textfelds.

Das Feld inputType ist ein int, das Bitmuster für verschiedene Einstellungen für den Eingabetyp enthält. Um den Eingabetyp des Textfelds zu testen, maskieren Sie ihn mit der Konstanten TYPE_MASK_CLASS:

Kotlin

inputType and InputType.TYPE_MASK_CLASS

Java

inputType & InputType.TYPE_MASK_CLASS

Das Bitmuster für den Eingabetyp kann einen von mehreren Werten haben, darunter:

TYPE_CLASS_NUMBER
Ein Textfeld für die Eingabe von Zahlen. Wie in Abbildung 3 dargestellt, wird im Latin-IME für Felder dieses Typs ein Ziffernblock angezeigt.
TYPE_CLASS_DATETIME
Ein Textfeld zum Eingeben von Datum und Uhrzeit.
TYPE_CLASS_PHONE
Ein Textfeld zum Eingeben von Telefonnummern.
TYPE_CLASS_TEXT
Ein Textfeld, in das Sie beliebige unterstützte Zeichen eingeben können.

Diese Konstanten werden in der Referenzdokumentation für InputType ausführlicher beschrieben.

Das Feld inputType kann andere Bits enthalten, die eine Variante des Textfeldtyps angeben, z. B.:

TYPE_TEXT_VARIATION_PASSWORD
Eine Variante von TYPE_CLASS_TEXT zum Eingeben von Passwörtern. Bei der Eingabemethode werden anstelle des tatsächlichen Texts Dingbats angezeigt.
TYPE_TEXT_VARIATION_URI
Eine Variante von TYPE_CLASS_TEXT zum Eingeben von Web-URLs und anderen Uniform Resource Identifiers (URIs).
TYPE_TEXT_FLAG_AUTO_COMPLETE
Eine Variante von TYPE_CLASS_TEXT zum Eingeben von Text, der von der Anwendung automatisch aus einem Wörterbuch, einer Suche oder einer anderen Funktion vervollständigt wird.

Maskieren Sie inputType mit der entsprechenden Konstanten, wenn Sie diese Varianten testen. Die verfügbaren Maskenkonstanten sind in der Referenzdokumentation für InputType aufgeführt.

Text an die Anwendung senden

Wenn der Nutzer Text mit Ihrer IME eingibt, können Sie Text an die Anwendung senden, indem Sie einzelne Tastaturereignisse senden oder den Text um den Cursor im Textfeld der Anwendung bearbeiten. Verwenden Sie in beiden Fällen eine Instanz von InputConnection, um den Text zu übermitteln. Rufen Sie InputMethodService.getCurrentInputConnection() auf, um diese Instanz zu erhalten.

Text um den Cursor bearbeiten

Wenn Sie vorhandenen Text bearbeiten, sind die folgenden Methoden in BaseInputConnection hilfreich:

getTextBeforeCursor()
Gibt eine CharSequence zurück, die die Anzahl der angeforderten Zeichen vor der aktuellen Cursorposition enthält.
getTextAfterCursor()
Gibt ein CharSequence mit der Anzahl der angeforderten Zeichen nach der aktuellen Cursorposition zurück.
deleteSurroundingText()
Löscht die angegebene Anzahl von Zeichen vor und nach der aktuellen Cursorposition.
commitText()
Fügt ein CharSequence in das Textfeld ein und legt eine neue Cursorposition fest.

Im folgenden Beispiel wird gezeigt, wie die vier Zeichen links vom Cursor durch den Text „Hallo!“ ersetzt werden:

Kotlin

currentInputConnection.also { ic: InputConnection ->
    ic.deleteSurroundingText(4, 0)
    ic.commitText("Hello", 1)
    ic.commitText("!", 1)
}

Java

InputConnection ic = getCurrentInputConnection();
ic.deleteSurroundingText(4, 0);
ic.commitText("Hello", 1);
ic.commitText("!", 1);

Unterstützung beim Verfassen von Text vor dem Committen

Wenn Ihre IME Text vorhersagt oder mehrere Schritte zum Erstellen eines Glyphen oder Worts erforderlich sind, können Sie den Fortschritt im Textfeld anzeigen, bis der Nutzer das Wort bestätigt. Anschließend können Sie die teilweise Eingabe durch den vollständigen Text ersetzen. Sie können den Text besonders hervorheben, indem Sie ihm ein span hinzufügen, wenn Sie ihn an setComposingText() übergeben.

Das folgende Snippet zeigt, wie der Fortschritt in einem Textfeld angezeigt wird:

Kotlin

currentInputConnection.also { ic: InputConnection ->
    ic.setComposingText("Composi", 1)
    ic.setComposingText("Composin", 1)
    ic.commitText("Composing ", 1)
}

Java

InputConnection ic = getCurrentInputConnection();
ic.setComposingText("Composi", 1);
ic.setComposingText("Composin", 1);
ic.commitText("Composing ", 1);

Hardware-Schlüsselereignisse abfangen

Auch wenn das Eingabemethodenfenster nicht explizit im Fokus steht, empfängt es zuerst Hardware-Tastaturereignisse und kann sie verarbeiten oder an die Anwendung weiterleiten. Beispielsweise möchten Sie möglicherweise die Richtungstasten verwenden, um während der Eingabe in Ihrer Benutzeroberfläche Kandidaten auszuwählen. Möglicherweise möchten Sie auch die Zurück-Taste abfangen, um alle Dialogfelder zu schließen, die aus dem Eingabemethodenfenster stammen.

Wenn Sie Hardwaretasten abfangen möchten, überschreiben Sie onKeyDown() und onKeyUp().

Rufen Sie die Methode super() für Schlüssel auf, die Sie nicht selbst verarbeiten möchten.

IME-Untertyp erstellen

Mit Untertypen kann die IME mehrere Eingabemodi und Sprachen verfügbar machen, die von einer IME unterstützt werden. Ein Untertyp kann Folgendes darstellen:

  • Ein Gebietsschema, z. B. en_US oder fr_FR
  • Eine Eingabemethode, z. B. Sprache, Tastatur oder Handschrift
  • Andere Eingabestile, Formulare oder Eigenschaften, die für die IME spezifisch sind, z. B. 10‑Tasten- oder QWERTY-Tastaturlayouts

Der Modus kann beliebiger Text sein, z. B. „Tastatur“ oder „Sprache“. Ein Untertyp kann auch eine Kombination dieser Elemente enthalten.

Untertypinformationen werden für ein IME-Umschaltfeld verwendet, das über die Benachrichtigungsleiste verfügbar ist, sowie für IME-Einstellungen. Anhand der Informationen kann das Framework auch direkt einen bestimmten IME-Subtyp aufrufen. Verwenden Sie beim Erstellen eines IME die Untertypfunktion, da sie dem Nutzer hilft, zwischen verschiedenen IME-Sprachen und ‑Modi zu wechseln.

Definieren Sie Untertypen in einer der XML-Ressourcendateien der Eingabemethode mit dem Element <subtype>. Im folgenden Code-Snippet wird eine IME mit zwei Untertypen definiert: ein Tastaturuntertyp für das Gebietsschema „US-Englisch“ und ein weiterer Tastaturuntertyp für das Gebietsschema „Französisch“ für Frankreich:

<input-method xmlns:android="http://schemas.android.com/apk/res/android"
        android:settingsActivity="com.example.softkeyboard.Settings"
        android:icon="@drawable/ime_icon">
    <subtype android:name="@string/display_name_english_keyboard_ime"
            android:icon="@drawable/subtype_icon_english_keyboard_ime"
            android:languageTag="en-US"
            android:imeSubtypeMode="keyboard"
            android:imeSubtypeExtraValue="somePrivateOption=true" />
    <subtype android:name="@string/display_name_french_keyboard_ime"
            android:icon="@drawable/subtype_icon_french_keyboard_ime"
            android:languageTag="fr-FR"
            android:imeSubtypeMode="keyboard"
            android:imeSubtypeExtraValue="someVariable=30,someInternalOption=false" />
    <subtype android:name="@string/display_name_german_keyboard_ime" ... />
</input-method>

Damit Ihre Untertypen in der Benutzeroberfläche richtig gekennzeichnet werden, verwenden Sie `%s`, um ein Untertyplabel abzurufen, das mit dem Gebietsschemalabel des Untertyps übereinstimmt. Das wird in den nächsten beiden Code-Snippets veranschaulicht. Das erste Snippet zeigt einen Teil der XML-Datei der Eingabemethode:

<subtype
    android:label="@string/label_subtype_generic"
    android:imeSubtypeLocale="en_US"
    android:icon="@drawable/icon_en_us"
    android:imeSubtypeMode="keyboard" />

Das nächste Snippet ist Teil der strings.xml-Datei des IME. Die String-Ressource label_subtype_generic, die von der UI-Definition der Eingabemethode verwendet wird, um das Label des Untertyps festzulegen, ist so definiert:

<string name="label_subtype_generic">%s</string>

Mit dieser Einstellung wird der Anzeigename des Subtyps an die Spracheinstellung angepasst. In allen englischen Gebietsschemas lautet der Anzeigename beispielsweise „Englisch (USA)“.

IME-Untertypen über die Benachrichtigungsleiste auswählen

Das Android-System verwaltet alle Untertypen, die von allen IME-Apps bereitgestellt werden. IME-Untertypen werden als Modi des IME behandelt, zu dem sie gehören. Der Nutzer kann über die Benachrichtigungsleiste oder die Einstellungen zu einem Menü mit verfügbaren IME-Untertypen navigieren, wie in der folgenden Abbildung dargestellt:

Ein Bild mit dem Systemmenü „Sprachen & Eingabe“
Abbildung 4: Das Systemmenü Sprachen & Eingabe.

IME-Untertypen in den Systemeinstellungen auswählen

Der Nutzer kann auch steuern, wie Untertypen im Einstellungsfeld Sprache & Eingabe in den Systemeinstellungen verwendet werden:

Bild mit dem Auswahlmenü für Sprachen
Abbildung 5: Das Systemmenü Sprachen

Zwischen IME-Untertypen wechseln

Sie können Nutzern das einfache Wechseln zwischen IME-Untertypen ermöglichen, indem Sie eine Umschalttaste wie das globusförmige Sprachsymbol auf der Tastatur bereitstellen. Das verbessert die Nutzerfreundlichkeit der Tastatur und ist für den Nutzer praktisch. So aktivieren Sie das Umschalten:

  1. Deklarieren Sie supportsSwitchingToNextInputMethod = "true" in den XML-Ressourcendateien der Eingabemethode. Ihre Deklaration muss in etwa so aussehen:
    <input-method xmlns:android="http://schemas.android.com/apk/res/android"
            android:settingsActivity="com.example.softkeyboard.Settings"
            android:icon="@drawable/ime_icon"
            android:supportsSwitchingToNextInputMethod="true">
  2. Rufen Sie die Methode shouldOfferSwitchingToNextInputMethod() auf.
  3. Wenn die Methode „true“ zurückgibt, wird ein Umschalt-Schlüssel angezeigt.
  4. Wenn der Nutzer auf die Umschalttaste tippt, rufen Sie switchToNextInputMethod() auf und übergeben Sie „false“. Bei einem Wert von „false“ werden alle Untertypen gleich behandelt, unabhängig davon, zu welcher IME sie gehören. Wenn Sie „true“ angeben, muss das System die Untertypen in der aktuellen IME durchlaufen.

Allgemeine Hinweise zur IME

Hier sind weitere Punkte, die Sie bei der Implementierung Ihrer IME berücksichtigen sollten:

  • Bieten Sie Nutzern die Möglichkeit, Optionen direkt über die Benutzeroberfläche der IME festzulegen.
  • Bieten Sie Nutzern die Möglichkeit, direkt über die Benutzeroberfläche der Eingabemethode zu einer anderen IME zu wechseln, da möglicherweise mehrere IMEs auf dem Gerät installiert sind.
  • IME-Benutzeroberfläche schnell aufrufen Laden Sie alle großen Ressourcen vorab oder bei Bedarf, damit Nutzer die IME sehen, sobald sie auf ein Textfeld tippen. Cache-Ressourcen und ‑Ansichten für nachfolgende Aufrufe der Eingabemethode.
  • Geben Sie große Speicherzuweisungen sofort frei, nachdem das Eingabemethodenfenster ausgeblendet wurde, damit Anwendungen genügend Arbeitsspeicher zur Verfügung haben. Verwenden Sie eine verzögerte Nachricht, um Ressourcen freizugeben, wenn die IME einige Sekunden lang ausgeblendet ist.
  • Achten Sie darauf, dass Nutzer so viele Zeichen wie möglich für die Sprache oder das Gebietsschema eingeben können, das mit der IME verknüpft ist. Nutzer verwenden möglicherweise Satzzeichen in Passwörtern oder Nutzernamen. Daher muss Ihre IME viele verschiedene Zeichen bereitstellen, damit Nutzer ein Passwort eingeben und auf das Gerät zugreifen können.