Membuat metode input

Editor metode input (IME) adalah kontrol pengguna yang memungkinkan pengguna memasukkan teks. Android menyediakan kerangka kerja metode input yang dapat diperluas yang memungkinkan aplikasi menyediakan metode input alternatif kepada pengguna, seperti keyboard virtual atau input ucapan. Setelah menginstal IME, pengguna dapat memilih salah satu dari setelan sistem dan menggunakannya di seluruh sistem. Hanya satu IME yang dapat diaktifkan pada satu waktu.

Untuk menambahkan IME ke sistem Android, buat aplikasi Android yang berisi class yang memperluas InputMethodService. Selain itu, Anda biasanya membuat aktivitas "setelan" yang meneruskan opsi ke layanan IME. Anda juga dapat menentukan UI setelan yang ditampilkan sebagai bagian dari setelan sistem.

Halaman ini membahas beberapa topik berikut:

Jika Anda belum pernah menggunakan IME, baca artikel pengantar Metode Input Layar terlebih dahulu.

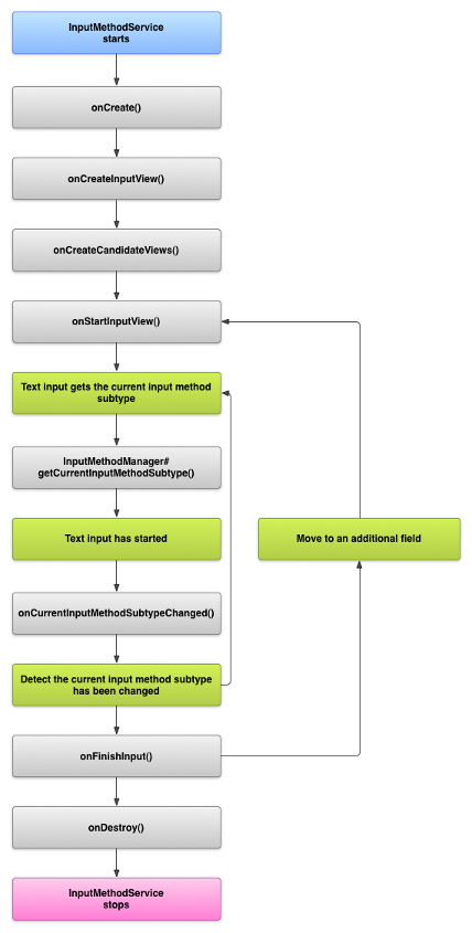
Siklus proses IME

Diagram berikut menjelaskan siklus proses IME:

Gambar yang menunjukkan siklus proses IME.
Gambar 1. Siklus proses IME.

Bagian berikut menjelaskan cara mengimplementasikan UI dan kode terkait IME yang mengikuti siklus proses ini.

Mendeklarasikan komponen IME dalam manifes

Di sistem Android, IME adalah aplikasi Android yang berisi layanan IME khusus. File manifes aplikasi harus mendeklarasikan layanan, meminta izin yang diperlukan, menyediakan filter intent yang cocok dengan tindakan action.view.InputMethod, dan menyediakan metadata yang mendefinisikan karakteristik IME. Selain itu, untuk menyediakan antarmuka setelan yang memungkinkan pengguna mengubah perilaku IME, Anda dapat menentukan aktivitas "setelan" yang dapat diluncurkan dari Setelan Sistem.

Cuplikan berikut mendeklarasikan layanan IME. Cuplikan ini meminta izin BIND_INPUT_METHOD untuk memungkinkan layanan menyambungkan IME ke sistem, menyiapkan filter intent yang cocok dengan tindakan android.view.InputMethod, dan mendefinisikan metadata untuk IME:

<!-- Declares the input method service. -->
<service android:name="FastInputIME"
    android:label="@string/fast_input_label"
    android:permission="android.permission.BIND_INPUT_METHOD">
    <intent-filter>
        <action android:name="android.view.InputMethod" />
    </intent-filter>
    <meta-data android:name="android.view.im"
               android:resource="@xml/method" />
</service>

Cuplikan berikutnya mendeklarasikan aktivitas setelan untuk IME. Cuplikan ini memiliki filter intent untuk ACTION_MAIN yang menunjukkan bahwa aktivitas ini adalah titik entri utama untuk aplikasi IME:

<!-- Optional: an activity for controlling the IME settings. -->
<activity android:name="FastInputIMESettings"
    android:label="@string/fast_input_settings">
    <intent-filter>
        <action android:name="android.intent.action.MAIN"/>
    </intent-filter>
</activity>

Anda juga dapat memberikan akses ke setelan IME langsung dari UI-nya.

API metode input

Class khusus IME ditemukan dalam paket android.inputmethodservice dan android.view.inputmethod. Class KeyEvent penting untuk menangani karakter keyboard.

Bagian tengah IME adalah komponen layanan, yakni class yang memperluas InputMethodService. Selain menerapkan siklus layanan normal, class ini juga memiliki callback untuk menyediakan UI IME Anda, menangani input pengguna, dan mengirimkan teks ke kolom yang memiliki fokus. Secara default, class InputMethodService menyediakan sebagian besar penerapan untuk mengelola status dan visibilitas IME dan berkomunikasi dengan kolom input saat ini.

Class berikut juga penting:

BaseInputConnection
Mendefinisikan kembali saluran komunikasi dari InputMethod ke aplikasi yang menerima input. Anda menggunakannya untuk membaca teks di sekitar kursor, meng-commit teks ke kotak teks, dan mengirim peristiwa tombol mentah ke aplikasi. Aplikasi harus memperluas class ini, bukan mengimplementasikan antarmuka dasar InputConnection.
KeyboardView
Ekstensi View yang merender keyboard dan merespons peristiwa input pengguna. Tata letak keyboard ditetapkan oleh an instance of Keyboard, yang dapat ditentukan dalam file XML.

Mendesain UI metode input

Ada dua elemen visual utama untuk IME: tampilan input dan tampilan kandidat. Anda hanya perlu menerapkan elemen yang relevan dengan metode input yang Anda desain.

Tampilan input

Tampilan input adalah UI tempat pengguna memasukkan teks dalam bentuk klik tombol, tulisan tangan, atau gestur. Saat IME ditampilkan untuk pertama kalinya, sistem akan memanggil callback onCreateInputView(). Dalam implementasi metode ini, buat tata letak yang ingin ditampilkan di jendela IME dan kembalikan tata letak ke sistem. Cuplikan berikut menunjukkan contoh penerapan metode onCreateInputView():

Kotlin

override fun onCreateInputView(): View {
    return layoutInflater.inflate(R.layout.input, null).apply {
        if (this is MyKeyboardView) {
            setOnKeyboardActionListener(this@MyInputMethod)
            keyboard = latinKeyboard
        }
    }
}

Java

@Override
public View onCreateInputView() {
    MyKeyboardView inputView =
        (MyKeyboardView) getLayoutInflater().inflate(R.layout.input, null);

    inputView.setOnKeyboardActionListener(this);
    inputView.setKeyboard(latinKeyboard);

    return inputView;
}

Dalam contoh ini, MyKeyboardView adalah instance implementasi kustom KeyboardView yang merender Keyboard.

Tampilan kandidat

Tampilan kandidat adalah UI tempat IME menampilkan kemungkinan koreksi kata atau saran untuk dipilih pengguna. Dalam siklus proses IME, sistem akan memanggil onCreateCandidatesView() jika sudah siap untuk menampilkan tampilan kandidat. Dalam implementasi metode ini, kembalikan tata letak yang menampilkan saran kosakata, atau kembalikan null jika Anda tidak ingin menampilkan apa pun. Respons null adalah perilaku default, sehingga Anda tidak perlu mengimplementasikannya jika tidak memberikan saran.

Pertimbangan desain UI

Bagian ini menjelaskan beberapa pertimbangan desain UI untuk IME.

Menangani beberapa ukuran layar

UI untuk IME harus dapat diskalakan ke berbagai ukuran layar dan menangani orientasi lanskap dan potret. Dalam mode IME non-layar penuh, berikan ruang yang cukup agar aplikasi dapat menampilkan kolom teks dan setiap konteks terkait, sehingga IME tidak menempati lebih dari setengah layar. Dalam mode IME layar penuh, hal ini tidak menjadi masalah.

Menangani jenis input berbeda

Kolom teks Android memungkinkan Anda menetapkan jenis input spesifik, seperti teks bentuk bebas, angka, URL, alamat email, dan string penelusuran. Saat menerapkan IME baru, deteksi jenis input dari setiap kolom dan berikan antarmuka yang sesuai. Namun, Anda tidak perlu menyiapkan IME untuk memeriksa apakah pengguna memasukkan teks yang valid untuk jenis input. Hal ini adalah tanggung jawab aplikasi yang memiliki kolom teks.

Misalnya, berikut adalah antarmuka yang IME Latin berikan untuk input teks platform Android:

Gambar yang menampilkan input teks di IME Latin
Gambar 2. Input teks IME Latin.

Berikut adalah antarmuka yang IME Latin berikan untuk input numerik platform Android:

Gambar yang menampilkan input numerik di IME Latin
Gambar 3. Input numerik IME Latin.

Saat kolom input menerima fokus dan IME Anda dimulai, sistem akan memanggil onStartInputView(), meneruskan objek EditorInfo yang berisi detail tentang jenis input dan atribut lain dari kolom teks. Dalam objek ini, kolom inputType berisi jenis input kolom teks.

Kolom inputType adalah int yang berisi pola bit untuk berbagai setelan jenis input. Guna mengujinya untuk jenis input kolom teks, samarkan dengan konstanta TYPE_MASK_CLASS, seperti ini:

Kotlin

inputType and InputType.TYPE_MASK_CLASS

Java

inputType & InputType.TYPE_MASK_CLASS

Pola bit jenis input dapat memiliki salah satu dari beberapa nilai, termasuk:

TYPE_CLASS_NUMBER
Kolom teks untuk memasukkan angka. Seperti ditunjukkan dalam gambar 3, IME Latin menampilkan a tombol angka untuk kolom jenis ini.
TYPE_CLASS_DATETIME
Kolom teks untuk memasukkan tanggal dan waktu.
TYPE_CLASS_PHONE
Kolom teks untuk memasukkan nomor telepon.
TYPE_CLASS_TEXT
Kolom teks untuk memasukkan karakter yang didukung.

Konstanta ini dijelaskan lebih mendetail dalam dokumentasi referensi untuk InputType.

Kolom inputType dapat berisi bit lain yang menunjukkan varian jenis kolom teks, seperti:

TYPE_TEXT_VARIATION_PASSWORD
Varian TYPE_CLASS_TEXT untuk memasukkan sandi. Metode input menampilkan dingbat, bukan teks yang sebenarnya.
TYPE_TEXT_VARIATION_URI
Varian TYPE_CLASS_TEXT untuk memasukkan URL web dan Uniform Resource Identifier (URI) lainnya.
TYPE_TEXT_FLAG_AUTO_COMPLETE
Varian TYPE_CLASS_TEXT untuk memasukkan teks di mana aplikasi melakukan pengisian otomatis dari kamus, penelusuran, atau fasilitas lainnya.

Samarkan inputType dengan konstanta yang sesuai saat menguji varian ini. Konstanta penyamaran yang tersedia tercantum dalam dokumentasi referensi untuk InputType.

Mengirim teks ke aplikasi

Saat pengguna menginput teks dengan IME, Anda dapat mengirim teks ke aplikasi dengan mengirim peristiwa tombol individual atau dengan mengedit teks di sekitar kursor dalam kolom teks aplikasi. Dalam kasus apa pun, gunakan instance InputConnection untuk mengirim teks. Untuk mendapatkan instance ini, panggil InputMethodService.getCurrentInputConnection().

Mengedit teks di sekitar kursor

Saat Anda menangani pengeditan teks yang ada, beberapa metode yang berguna dalam BaseInputConnection adalah sebagai berikut:

getTextBeforeCursor()
Mengembalikan CharSequence yang berisi jumlah karakter yang diminta sebelum posisi kursor saat ini.
getTextAfterCursor()
Mengembalikan CharSequence yang berisi jumlah karakter yang diminta sesuai dengan posisi kursor saat ini.
deleteSurroundingText()
Menghapus jumlah karakter yang ditentukan sebelum dan setelah kursor posisi saat ini.
commitText()
Memasukkan CharSequence ke kolom teks dan menyetel posisi kursor baru.

Misalnya, cuplikan berikut menunjukkan cara mengganti empat karakter di sebelah kiri kursor dengan teks "Hello!":

Kotlin

currentInputConnection.also { ic: InputConnection ->
    ic.deleteSurroundingText(4, 0)
    ic.commitText("Hello", 1)
    ic.commitText("!", 1)
}

Java

InputConnection ic = getCurrentInputConnection();
ic.deleteSurroundingText(4, 0);
ic.commitText("Hello", 1);
ic.commitText("!", 1);

Mendukung penulisan teks sebelum melakukan commit

Jika IME memprediksi teks atau memerlukan beberapa langkah untuk menulis glyph atau kata, Anda dapat menampilkan progres di kolom teks hingga pengguna meng-commit kata, lalu Anda dapat mengganti komposisi sebagian dengan teks yang lengkap. Anda dapat memberikan perlakuan khusus pada teks dengan menambahkan span pada teks saat meneruskannya ke setComposingText().

Cuplikan berikut menunjukkan cara menampilkan progres di kolom teks:

Kotlin

currentInputConnection.also { ic: InputConnection ->
    ic.setComposingText("Composi", 1)
    ic.setComposingText("Composin", 1)
    ic.commitText("Composing ", 1)
}

Java

InputConnection ic = getCurrentInputConnection();
ic.setComposingText("Composi", 1);
ic.setComposingText("Composin", 1);
ic.commitText("Composing ", 1);

Mengintersep peristiwa tombol hardware

Meskipun tidak memiliki fokus yang eksplisit, jendela metode input menerima peristiwa tombol hardware terlebih dahulu dan dapat menggunakannya atau meneruskannya ke aplikasi. Misalnya, Anda mungkin ingin menggunakan tombol arah untuk menavigasi dalam UI guna memilih kandidat selama penulisan. Anda mungkin juga ingin menekan tombol kembali untuk menutup dialog yang berasal dari jendela metode input.

Untuk mengintersep tombol hardware, ganti onKeyDown() dan onKeyUp().

Panggil metode super() untuk tombol yang tidak ingin ditangani sendiri.

Membuat subjenis IME

Subjenis memungkinkan IME untuk mengekspos beberapa mode input dan bahasa yang didukung oleh IME. Subjenis dapat merepresentasikan hal berikut:

  • Lokal, seperti en_US atau fr_FR
  • Mode input, seperti suara, keyboard, atau tulisan tangan
  • Gaya input, bentuk, atau properti lainnya yang spesifik untuk IME, seperti tata letak keyboard 10 tombol atau QWERTY keyboard

Mode dapat berupa teks seperti "keyboard" atau "voice". Subjenis juga dapat menampilkan kombinasi keduanya.

Informasi subjenis digunakan untuk dialog pengalih IME yang tersedia dari baris notifikasi dan untuk setelan IME. Informasi tersebut juga memungkinkan framework memunculkan subjenis IME tertentu secara langsung. Saat membuat IME, gunakan fasilitas subjenis, karena fasilitas tersebut membantu pengguna mengidentifikasi dan beralih antar-bahasa dan antar-mode IME.

Tentukan subjenis di salah satu file resource XML pada metode input, menggunakan elemen <subtype>. Cuplikan kode berikut menentukan IME dengan dua subjenis: subjenis keyboard untuk lokal bahasa Inggris Amerika Serikat dan subjenis keyboard lainnya untuk lokal bahasa Prancis:

<input-method xmlns:android="http://schemas.android.com/apk/res/android"
        android:settingsActivity="com.example.softkeyboard.Settings"
        android:icon="@drawable/ime_icon">
    <subtype android:name="@string/display_name_english_keyboard_ime"
            android:icon="@drawable/subtype_icon_english_keyboard_ime"
            android:languageTag="en-US"
            android:imeSubtypeMode="keyboard"
            android:imeSubtypeExtraValue="somePrivateOption=true" />
    <subtype android:name="@string/display_name_french_keyboard_ime"
            android:icon="@drawable/subtype_icon_french_keyboard_ime"
            android:languageTag="fr-FR"
            android:imeSubtypeMode="keyboard"
            android:imeSubtypeExtraValue="someVariable=30,someInternalOption=false" />
    <subtype android:name="@string/display_name_german_keyboard_ime" ... />
</input-method>

Untuk memastikan subjenis diberi label dengan benar di UI, gunakan `%s` untuk mendapatkan label subjenis yang sama dengan label lokal subjenis. Hal ini ditunjukkan dalam dua cuplikan kode berikutnya. Cuplikan pertama menunjukkan bagian dari file XML metode input:

<subtype
    android:label="@string/label_subtype_generic"
    android:imeSubtypeLocale="en_US"
    android:icon="@drawable/icon_en_us"
    android:imeSubtypeMode="keyboard" />

Cuplikan berikutnya adalah bagian dari file strings.xml IME. Resource string label_subtype_generic, yang digunakan oleh definisi UI metode input untuk menyetel label subjenis, didefinisikan sebagai berikut:

<string name="label_subtype_generic">%s</string>

Setelan ini membuat nama tampilan subjenis cocok dengan setelan lokal. Misalnya, dalam lokal bahasa Inggris, nama tampilan adalah “English (United States)”.

Memilih subjenis IME dari baris notifikasi

Sistem Android mengelola semua subjenis yang ditampilkan oleh semua IME. Subjenis IME diperlakukan sebagai mode IME yang memilikinya. Pengguna dapat membuka menu subjenis IME yang tersedia dari baris notifikasi atau aplikasi Setelan, seperti yang ditunjukkan pada gambar berikut:

Gambar yang menampilkan menu Sistem Bahasa & input
Gambar 4. Menu sistem Bahasa &input.

Memilih subjenis IME dari Setelan Sistem

Pengguna juga dapat mengontrol bagaimana subjenis digunakan pada panel setelan Bahasa &input di setelan sistem:

Gambar yang menampilkan menu pilihan Bahasa
Gambar 5. Menu sistem Bahasa

Beralih antar-subjenis IME

Anda dapat mengizinkan pengguna beralih dengan mudah di antara subjenis IME dengan memberikan tombol pengalih, seperti ikon bahasa berbentuk globe di keyboard. Hal ini meningkatkan kegunaan keyboard dan memudahkan pengguna. Untuk mengaktifkan pengalihan ini, lakukan langkah-langkah berikut:

  1. Deklarasikan supportsSwitchingToNextInputMethod = "true" di file resource XML metode input. Deklarasi Anda harus terlihat mirip dengan cuplikan kode berikut:
    <input-method xmlns:android="http://schemas.android.com/apk/res/android"
            android:settingsActivity="com.example.softkeyboard.Settings"
            android:icon="@drawable/ime_icon"
            android:supportsSwitchingToNextInputMethod="true">
  2. Panggil metode shouldOfferSwitchingToNextInputMethod().
  3. Jika metode menampilkan nilai true, tampilkan tombol pengalih.
  4. Saat pengguna mengetuk tombol pengalih, panggil switchToNextInputMethod(), yang meneruskan nilai false. Nilai false memberi tahu sistem untuk memperlakukan semua subjenis secara sama, apa pun IME yang miliknya. Sistem harus melewati seluruh subjenis dalam IME saat ini bila menentukan nilai true.

Pertimbangan IME umum

Berikut adalah hal lain yang perlu dipertimbangkan saat Anda mengimplementasikan IME:

  • Berikan cara bagi pengguna untuk menetapkan opsi langsung dari UI IME.
  • Berikan cara bagi pengguna untuk beralih ke IME yang berbeda langsung dari UI metode input, karena beberapa IME mungkin diinstal di perangkat.
  • Munculkan UI IME dengan cepat. Pramuat atau muat resource besar on demand agar pengguna dapat langsung melihat IME setelah mengetuk kolom teks. Resource dan tampilan cache untuk pemanggilan metode input berikutnya.
  • Segera rilis alokasi memori yang besar setelah jendela metode input disembunyikan, sehinggalah aplikasi memiliki cukup memori untuk berjalan. Gunakan pesan tertunda untuk merilis resource jika IME disembunyikan selama beberapa detik.
  • Pastikan pengguna dapat memasukkan karakter sebanyak mungkin untuk bahasa atau lokal terkait dengan IME. Pengguna mungkin menggunakan tanda baca dalam sandi atau nama pengguna, jadi IME harus menyediakan berbagai karakter agar pengguna dapat memasukkan sandi dan mendapatkan akses ke perangkat.